有哪些并发队列?说下某一个的实现?
ConcurrentLinkedQueue : 无界非阻塞队列,底层使用单向链表实现,对于出队和入队使用CAS来实现线程安全
LinkedBlockingQueue: 有界阻塞队列,使用单向链表实现,通过ReentrantLock实现线程安全,阻塞通过Condition实现,出队和入队各一把锁,不存在互相竞争
ArrayBlockingQueue: 有界数组方式实现的阻塞队列 , 通过ReentrantLock实现线程安全,阻塞通过Condition实现,出队和入队使用同一把锁
PriorityBlockingQueue: 带优先级的无界阻塞队列,内部使用平衡二叉树堆实现,遍历保证有序需要自定排序
DelayQueue: 无界阻塞延迟队列,队列中的每个元素都有个过期时间,当从队列获取元素时,只有过期元素才会出队列,队列头元素是最快要过期的元素
SynchronousQueue: 任何一个写需要等待一个读的操作,读操作也必须等待一个写操作,相当于数据交换
链接: 图解SynchronousQueue原理-公平模式 - BattleHeart - 博客园
LinkedTransferQueue: 由链表组成的无界阻塞队列,多了tryTransfer 和 transfer方法。transfer方法,能够把生产者元素立刻传输给消费者,如果没有消费者在等待,那就会放入队列的tail节点,并阻塞等待元素被消费了返回,可以使用带超时的方法。tryTransfer方法,会在没有消费者等待接收元素的时候马上返回false
LinkedBlockingDeque: 由链表组成的双向阻塞队列,可以从队列的两端插入和移除元素
关联文章:
《从Java面试题来看源码》-最全之深度剖析LinkedBlockingQueue 源码分析
ConcurrentLinkedQueue 源码分析
源码基于Java8
无界非阻塞队列,底层使用单向链表实现FIFO队列,对于出队和入队使用CAS来实现线程安全,而LinkedBlockingQueue使用两把ReentrantLock来保证线程安全。

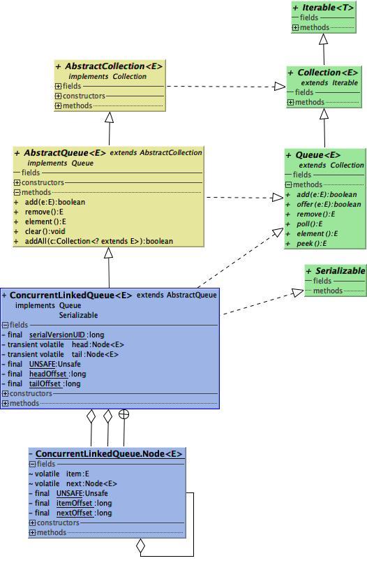
看一下ConcurrentLinkedQueue的UML类图结构
AbstractQueue 实现了Queue接口的基本方法
Node 静态内部类,表示队列的节点
内部类
Node
队列节点对象,ConcurrentLinkedQueue的静态内部类
private static class Node<E> {
//节点值
volatile E item;
//指向下一个节点
volatile Node<E> next;
/**
* node构造函数,将item值写入内存,宽松写入,因为只有在casNext成功后才可见
*/
Node(E item) {
UNSAFE.putObject(this, itemOffset, item);
}
//cas更新item值
boolean casItem(E cmp, E val) {
return UNSAFE.compareAndSwapObject(this, itemOffset, cmp, val);
}
//防重排序更新next值
void lazySetNext(Node<E> val) {
UNSAFE.putOrderedObject(this, nextOffset, val);
}
//cas更新next值
boolean casNext(Node<E> cmp, Node<E> val) {
return UNSAFE.compareAndSwapObject(this, nextOffset, cmp, val);
}
private static final sun.misc.Unsafe UNSAFE;
//item属性的偏移量
private static final long itemOffset
//next属性的偏移量
private static final long nextOffset;
static {
try {
UNSAFE = sun.misc.Unsafe.getUnsafe();
Class<?> k = Node.class;
itemOffset = UNSAFE.objectFieldOffset
(k.getDeclaredField("item"));
nextOffset = UNSAFE.objectFieldOffset
(k.getDeclaredField("next"));
} catch (Exception e) {
throw new Error(e);
}
}
}
CLQSpliterator
可拆分迭代器
static final class CLQSpliterator<E> implements Spliterator<E> {
static final int MAX_BATCH = 1 << 25; //最大批处理大小
final ConcurrentLinkedQueue<E> queue;
Node<E> current; //当前节点,初始化之前都为null
int batch; //分割批次的大小
boolean exhausted; //如果没有元素了,为true
CLQSpliterator(ConcurrentLinkedQueue<E> queue) {
this.queue = queue;
}
//分割队列,返回的是ArraySpliterator
public Spliterator<E> trySplit() {
Node<E> p;
final ConcurrentLinkedQueue<E> q = this.queue;
int b = batch;
//n表示数组长度
//分割批次长度<=0,数组长度为1;
//分割批次长度>=最大批处理大小,数组长度为最大批处理大小;否则为分割批次长度+1
int n = (b <= 0) ? 1 : (b >= MAX_BATCH) ? MAX_BATCH : b + 1;
//!exhausted 为true表示队列还有元素
//((p = current) != null || (p = q.first()) != null) 如果前部分为true表示已经运行过一次,后部分为true表 //示是第一次运行,将队列的头节点赋值给p
//p.next != null 表示队列后面还有元素,p表示的节点不是最后一个
if (!exhausted &&
((p = current) != null || (p = q.first()) != null) &&
p.next != null) {
//临时存储需分割的元素
Object[] a = new Object[n];
//已分割的元素计数,只计数item不为null的元素
//对于ConcurrentLinkedQueue来说,这里不会有item值为null的情况
int i = 0;
do {
//节点item值赋值临时数组
if ((a[i] = p.item) != null)
//计数
++i;
//当next也指向本身p的时候为true,也就是自引用,重新找头节点
if (p == (p = p.next))
p = q.first();
} while (p != null && i < n); //直到取完需要的元素数量
//如果p等于null了就说明没有元素了
if ((current = p) == null)
exhausted = true;
//有不为null的元素
if (i > 0) {
batch = i;
//创建Spliterator,数组从0-i不包括i,指定了迭代器的特性
return Spliterators.spliterator
(a, 0, i, Spliterator.ORDERED | Spliterator.NONNULL |
Spliterator.CONCURRENT);
}
}
return null;
}
//循环每个节点并执行指定函数
public void forEachRemaining(Consumer<? super E> action) {
Node<E> p;
if (action == null) throw new NullPointerException();
final ConcurrentLinkedQueue<E> q = this.queue;
if (!exhausted &&
((p = current) != null || (p = q.first()) != null)) {
exhausted = true;
do {
E e = p.item;
if (p == (p = p.next))
p = q.first();
if (e != null)
action.accept(e);
} while (p != null); //循环每个节点,直到没有节点
}
}
//获取一个有效的节点,执行指定函数
public boolean tryAdvance(Consumer<? super E> action) {
Node<E> p;
if (action == null) throw new NullPointerException();
final ConcurrentLinkedQueue<E> q = this.queue;
if (!exhausted &&
((p = current) != null || (p = q.first()) != null)) {
E e;
//通过循环的方式直到节点item值不为null
//item值为null时通过p.next继续寻找
do {
e = p.item;
//同样如果p是自引用就重新寻找头节点
if (p == (p = p.next))
p = q.first();
} while (e == null && p != null);
if ((current = p) == null)
exhausted = true;
if (e != null) {
action.accept(e);
return true;
}
}
return false;
}
//返回估计的元素数量,因为ConcurrentLinkedQueue是无限队列,返回MAX_VALUE
public long estimateSize() { return Long.MAX_VALUE; }
//返回特征值
public int characteristics() {
return Spliterator.ORDERED | Spliterator.NONNULL |
Spliterator.CONCURRENT;
}
}
Itr
迭代器,从头节点到尾节点进行迭代,迭代器是弱一致性的,只是某一时刻的快照,因为同时有可能其他线程还在对队列进行修改
private class Itr implements Iterator<E> {
/**
* 返回下个项目的节点
*/
private Node<E> nextNode;
/**
* 保存下一个节点的item字段
*/
private E nextItem;
/**
* 最近一个返回的项目节点,支持删除
*/
private Node<E> lastRet;
Itr() {
advance();
}
/**
* 移动到下一个有效节点,通过next()返回item或者null
*/
private E advance() {
lastRet = nextNode;
E x = nextItem;
Node<E> pred, p;
//nextNode为null是说明是第一次运行
if (nextNode == null) {
//获取头节点
p = first();
pred = null;
} else {
//将上次获取的节点保存为此次的上一个节点
pred = nextNode;
//获取下一个节点
p = succ(nextNode);
}
for (;;) {
//p == null 的情况,可能是哨兵节点时,p=first()返回null
//也可能是 p=succ(nextNode)到最后一个节点时,返回null
if (p == null) {
nextNode = null;
nextItem = null;
return x;
}
E item = p.item;
if (item != null) {
nextNode = p;
nextItem = item;
return x;
} else {
// 如果item=null时,即节点已被其他线程删除,那么继续获取下一个节点
Node<E> next = succ(p);
if (pred != null && next != null)
//跳过null节点,将上一个节点的next指向新的节点
pred.casNext(p, next);
//将p赋值新节点,继续循环
p = next;
}
}
}
//通过下个项目节点不为null来判断是否还有下一个
public boolean hasNext() {
return nextNode != null;
}
//下一个项目
public E next() {
if (nextNode == null) throw new NoSuchElementException();
return advance();
}
public void remove() {
Node<E> l = lastRet;
if (l == null) throw new IllegalStateException();
//将最近一个项目节点设置为null,在下一次执行advance时,该节点将被重新连接
l.item = null;
lastRet = null;
}
}
成员变量
ConcurrentLinkedQueue的成员变量,head和tail都被transient修饰,不会被序列化,说明是通过writeObject和readObject来完成序列化。
/**
* 头节点(未删除的),到达时间复杂度O(1)
* transient 表示该成员不会被序列化,volatile表示该变量具备可见性和有序性
* 不变性:
* - 所有有效节点能够从头节点通过succ()方法到达
* - head != null,永远不会是null
* - (tmp = head).next != tmp || tmp != head,就是头节点不会自引用
* 可变性:
* - head.item 可能是null也可能不是null
* - 允许tail滞后于head,也就是不能从头节点通过succ()到达
*
*/
private transient volatile Node<E> head;
/**
* 尾节点,唯一一个node.next==null的节点,到达时间复杂度O(1)
* transient 表示该成员同样不会被序列化
* 不变性:
* - tail 节点通过succ()方法一定到达队列中的最后一个节点
* - tail != null,永远不会是null
* 可变性:
* - tail.item 可能是null也可能不是null.
* - 允许tail滞后于head,也就是不能从头节点通过succ()到达
* - tail.next 可以指向自己,也可以不指向自己
*
*/
private transient volatile Node<E> tail;
Unsafe相关
private static final sun.misc.Unsafe UNSAFE;
//头节点相对于对象的偏移量
private static final long headOffset;
//尾节点相对于对象的偏移量
private static final long tailOffset;
static {
try {
UNSAFE = sun.misc.Unsafe.getUnsafe();
Class<?> k = ConcurrentLinkedQueue.class;
//使用Unsafe获取head属性相对于ConcurrentLinkedQueue对象的偏移量,可以使用该偏移量获取head属性的值
headOffset = UNSAFE.objectFieldOffset
(k.getDeclaredField("head"));
tailOffset = UNSAFE.objectFieldOffset
(k.getDeclaredField("tail"));
} catch (Exception e) {
throw new Error(e);
}
}
构造函数
/**
* 创建一个item,next都为null的Node节点
* head tail都指向该节点
*/
public ConcurrentLinkedQueue() {
head = tail = new Node<E>(null);
}
/**
* 根据给定的集合顺序创建队列对象
*
* @param c 给定集合
* @throws 如果给定的集合为null 或者其中任何一个元素为null将抛出NullPointerException
*/
public ConcurrentLinkedQueue(Collection<? extends E> c) {
//定义头尾节点局部变量,h头节点变量,t尾节点变量
Node<E> h = null, t = null;
for (E e : c) {
//检查集合元素是否是null,否则将抛出NPE
checkNotNull(e);
//构造节点对象
Node<E> newNode = new Node<E>(e);
//如果t指向null,则h,t都指向第一个创建的node节点
if (h == null)
h = t = newNode;
//否则说明已经存在头节点
else {
//①设置原node节点的next变量
//lazySetNext使用了UNSAFE.putOrderedObject能够防止重排序
t.lazySetNext(newNode);
//②将t指向最后一个node 节点
t = newNode;
}
}
//当传入的集合为空集合时,局部变量h依然是null,将h,t指向item,next都为null的节点
if (h == null)
h = t = new Node<E>(null);
//更新全局头节点变量,尾节点变量
head = h;
tail = t;
}
无参构造函数创建对象后的节点图
根据给定的集合顺序创建队列对象,给定集合不是空集合
add
在尾部插入元素,实际调用offer()
offer
在尾部插入元素
public boolean offer(E e) {
//检查插入值不能为null
checkNotNull(e);
//构造node对象
final Node<E> newNode = new Node<E>(e);
for (Node<E> t = tail, p = t;;) {
Node<E> q = p.next;
//q->p.next,也就是说p已经是最后一个节点,p.next指向null
if (q == null) {
//cas设置,如果cas失败,说明有其他线程竞争,等待下次循环再次尝试cas设置
if (p.casNext(null, newNode)) {
//设置成功
//尾节点与当前节点相隔两个,设置尾节点tail指向最后一个节点,即newNode
if (p != t)
//允许失败,下次会继续处理
casTail(t, newNode);
return true;
}
}
//❓这里我在debug时有个奇怪问题
//测试用例只有简单的add()方法,有时候能够进入该代码内,有时候执行的else部分代码
//这个问题,见https://my.oschina.net/u/4311881/blog/3264783/print
else if (p == q)
//这种情况会发生在节点已经被删除的时候,即p.next -> p 本身
//如果tail没有发生变化,需要跳转到头节点head,从head节点能够到达任何存活节点
//否则说明tail已经重新指向,用新的tail
p = (t != (t = tail)) ? t : head;
else
//(p != t) 说明执行过 p = q 操作(向后遍历操作)
//(t != (t = tail))) 说明尾节点在其他的线程发生变化
//添加2次检查一次
p = (p != t && t != (t = tail)) ? t : q;
}
}
remove
add、remove发生的bug
public static void main(String[] args) {
ConcurrentLinkedQueue<Object> queue = new ConcurrentLinkedQueue<Object>();
queue.add(new Object());
Object object = new Object();
int loops = 0;
Runtime rt = Runtime.getRuntime();
long last = System.currentTimeMillis();
while (true) {
if (loops % 10000 == 0) {
long now = System.currentTimeMillis();
long duration = now - last;
last = now;
System.out.printf("duration=%d q.size=%d memory max=%d free=%d total=%d%n",
duration,queue.size(),rt.maxMemory(),rt.freeMemory(),rt.totalMemory());
}
queue.add(object);
queue.remove(object);
++loops;
}
}
多次add,remove操作后,会有很多已经删除的null节点,本应该GC回收,但因为互相连接无法回收,导致长时间运行后内存泄漏。
这种情况是jdk的一个bug,可见文章:https://mp.weixin.qq.com/s/ppZlpL5Ip7DHG1GG09uT6g
看看remove代码
public boolean remove(Object o) {
//删除元素为null直接返回false
if (o != null) {
//pred上一个节点,next下一个节点
Node<E> next, pred = null;
for (Node<E> p = first(); p != null; pred = p, p = next) {
boolean removed = false;
E item = p.item;
//元素item值不为null,item=null都是被删除的节点
if (item != null) {
//当前节点的item与希望删除值不相同,继续下一个节点
//通过equals判断值是否相同
if (!o.equals(item)) {
//获取下一个节点
next = succ(p);
//下一次循环
continue;
}
//相同将item置为null,cas设置成功返回true
removed = p.casItem(item, null);
}
//如果item=null,获取下一个节点,用于下次循环
//如果节点casItem成功,判断下了节点是否有节点
next = succ(p);
//当上一个节点,和下一个节点都存在时
//将上一个节点的next跳过当前节点,关联到下一个节点
//这就是产生上述bug的地方
if (pred != null && next != null) // unlink
pred.casNext(p, next);
if (removed)
return true;
}
}
return false;
}
poll
弹出头节点,会删除头节点,返回节点item值
public E poll() {
restartFromHead:
//这层循环能够起到在continue restartFromHead后,重新初始化第二个for
for (;;) {
for (Node<E> h = head, p = h, q;;) {
E item = p.item;
//头节点item不为null,那么设置头节点的item为null
if (item != null && p.casItem(item, null)) {
//cas设置成功后,由于h指向初始的head,p为当前节点,需要更新头节点head
if (p != h)
//(q = p.next) != null 为false时,即p为尾节点,那么head还是指向当前节点p
//否则将head节点更新为p.next
updateHead(h, ((q = p.next) != null) ? q : p);
//返回
return item;
}
//(q = p.next) == null 为true,p.item=null
//空队列,有可能当前节点要被删除(多线程下),或者是一个哨兵节点
else if ((q = p.next) == null) {
//更新头节点
updateHead(h, p);
return null;
}
//自引用节点,说明当前节点已被删除,跳到开头重新开始
else if (p == q)
continue restartFromHead;
else
// q -> p进行下个节点判断
p = q;
}
}
}
peek
获取头节点元素,不删除元素,与poll()类似
public E peek() {
restartFromHead:
for (;;) {
for (Node<E> h = head, p = h, q;;) {
E item = p.item;
//(q = p.next) == null 为true 说明是空队列
if (item != null || (q = p.next) == null) {
updateHead(h, p);
return item;
}
else if (p == q)
continue restartFromHead;
else
p = q;
}
}
}
isEmpty
判断队列是否为空,通过头节点是否为null判断
public boolean isEmpty() {
return first() == null;
}
size
返回队列中有效元素(item != null)长度
public int size() {
int count = 0;
//从头节点开始循环
for (Node<E> p = first(); p != null; p = succ(p))
if (p.item != null)
// 如果超过最大值,提前结束
if (++count == Integer.MAX_VALUE)
break;
return count;
}
contains
判断队列中是否包含指定值的节点
public boolean contains(Object o) {
//由于队列中不包含null的节点(哨兵节点不算),直接返回false
if (o == null) return false;
for (Node<E> p = first(); p != null; p = succ(p)) {
E item = p.item;
//通过equals判断
if (item != null && o.equals(item))
return true;
}
return false;
}
addAll
将给定集合添加到队列中,返回是否成功
public boolean addAll(Collection<? extends E> c) {
if (c == this)
//不能自己添加自己
throw new IllegalArgumentException();
//循环设置队列
Node<E> beginningOfTheEnd = null, last = null;
for (E e : c) {
checkNotNull(e);
Node<E> newNode = new Node<E>(e);
//beginningOfTheEnd = null 表示第一次循环,将beginningOfTheEnd,last都指向第一个节点
if (beginningOfTheEnd == null)
beginningOfTheEnd = last = newNode;
else {
//beginningOfTheEnd != null 设置后续节点
last.lazySetNext(newNode);
last = newNode;
}
}
//为ture说明c是一个空集合
if (beginningOfTheEnd == null)
return false;
//更新head,和tail变量
for (Node<E> t = tail, p = t;;) {
//一直获取下一个节点
Node<E> q = p.next;
//直到最后一个
if (q == null) {
//beginningOfTheEnd已经在前面设置完成,形成了链表 这里通过cas将新链表链接到原来链表的最后一个节点
if (p.casNext(null, beginningOfTheEnd)) {
// 更新tail指向链表最后一个节点
if (!casTail(t, last)) {
// 如果失败了,说明有竞争,再次尝试
t = tail;
if (last.next == null)
casTail(t, last);
}
return true;
}
}
else if (p == q)
//在多线程的情况下会发生节点被删除的情况,需要重新赋值头部,并重新寻找最后的节点
p = (t != (t = tail)) ? t : head;
else
//检查tail节点
p = (p != t && t != (t = tail)) ? t : q;
}
}
toArray
//将队列元素循环赋值给ArrayList,再输出数组
//由于返回新数组,所以对数组的修改不会影响原队列,但如果元素是对象,对对象的修改,会影响到原队列中的元素
public Object[] toArray() {
ArrayList<E> al = new ArrayList<E>();
for (Node<E> p = first(); p != null; p = succ(p)) {
E item = p.item;
if (item != null)
al.add(item);
}
return al.toArray();
}
例子:
@Test
public void test1 {
concurrentLinkedQueue2.add(new Person());
concurrentLinkedQueue2.add(new Person());
concurrentLinkedQueue2.add(new Person());
//对数组中的对象进行修改
Object[] objects = concurrentLinkedQueue2.toArray();
Person person = (Person) objects[0];
Person person1 = concurrentLinkedQueue2.peek();
assert person == person1;
}
//将队列元素输出到指定的数组中
public <T> T[] toArray(T[] a) {
//将元素输出到指定数组中
int k = 0;
Node<E> p;
for (p = first(); p != null && k < a.length; p = succ(p)) {
E item = p.item;
if (item != null)
a[k++] = (T)item;
}
//p == null 为true 表示队列后面没有节点了
//为false 表示后面还有节点,将采用ArrayList方法输出数组
//所以始终会将队列中的所有有效元素输出
if (p == null) {
//k < a.length为true 表明给定数组长度比较大
if (k < a.length)
//为什么要设值一下呢?
a[k] = null;
return a;
}
//使用ArrayList输出
ArrayList<E> al = new ArrayList<E>();
for (Node<E> q = first(); q != null; q = succ(q)) {
E item = q.item;
if (item != null)
al.add(item);
}
return al.toArray(a);
}
iterator、spliterator
//创建迭代器
public Iterator<E> iterator() {
return new Itr();
}
//创建可拆分迭代器
public Spliterator<E> spliterator() {
return new CLQSpliterator<E>(this);
}
updateHead
更新头节点head,主要作用就是将h节点变为自引用,并更新head头节点,变为自引用的节点将被GC回收
//更新头节点head
final void updateHead(Node<E> h, Node<E> p) {
if (h != p && casHead(h, p))
//将h节点变为自引用
h.lazySetNext(h);
}
succ
//获取下一个节点
final Node<E> succ(Node<E> p) {
Node<E> next = p.next;
//p == next 表示p是自引用节点,需要从head头开始,返回头节点
return (p == next) ? head : next;
}
first
//获取队列的第一个元素
Node<E> first() {
restartFromHead:
for (;;) {
for (Node<E> h = head, p = h, q;;) {
boolean hasItem = (p.item != null);
//hasItem 为true,就返回
//为false 执行 q=p.next 获取下个节点,当下个节点也不存在时,说明该节点p已经被删除
//此时就相当于初始化时候的哨兵节点item = null, next = null
if (hasItem || (q = p.next) == null) {
//更新头
updateHead(h, p);
return hasItem ? p : null;
}
else if (p == q)
continue restartFromHead;
else
p = q;
}
}
}
writeObject、readObject
//将队列写入输出流中
private void writeObject(java.io.ObjectOutputStream s)
throws java.io.IOException {
// 写入隐藏数据
s.defaultWriteObject();
// 按顺序写入流
for (Node<E> p = first(); p != null; p = succ(p)) {
Object item = p.item;
if (item != null)
s.writeObject(item);
}
// 使用null做为结束符
s.writeObject(null);
}
//从输入流中读取并转换为队列
private void readObject(java.io.ObjectInputStream s)
throws java.io.IOException, ClassNotFoundException {
s.defaultReadObject();
//读取元素,直到读取到结束符null
Node<E> h = null, t = null;
Object item;
while ((item = s.readObject()) != null) {
@SuppressWarnings("unchecked")
Node<E> newNode = new Node<E>((E) item);
if (h == null)
h = t = newNode;
else {
t.lazySetNext(newNode);
t = newNode;
}
}
if (h == null)
h = t = new Node<E>(null);
head = h;
tail = t;
}
参考文章:
https://www.jianshu.com/p/08e8b0c424c0











还没有评论,来说两句吧...