置顶联合漏洞预警服务(2022-07-19 暂停开放)关于在线社工库关闭的问题 TOOBUG博客自2016年开始与之前守夜人平台进行合作,充分利用守夜人平台的预警中心,为双方会员提供信息安全预警、账号行为分析、个人信息检索、人际关系分析、用户网络指纹记录、精准IP定位等...
热文RocketMQ 容错策略 解析——图解、源码级解析? Java学习:Java从入门到精通总结 ? 深入浅出RocketMQ设计思想:深入浅出RocketMQ设计思想 ? 绝对不一样的职场干货:大厂最佳实践经验指南 ? 最近更新:2022年8月12日 ? 个人简介:通...
热文RocketMQ 顺序消息解析——图解、源码级解析? Java学习:Java从入门到精通总结 ? 深入浅出RocketMQ设计思想:深入浅出RocketMQ设计思想 ? 绝对不一样的职场干货:大厂最佳实践经验指南 ? 最近更新:2022年7月30日 ? 个人简介:通...
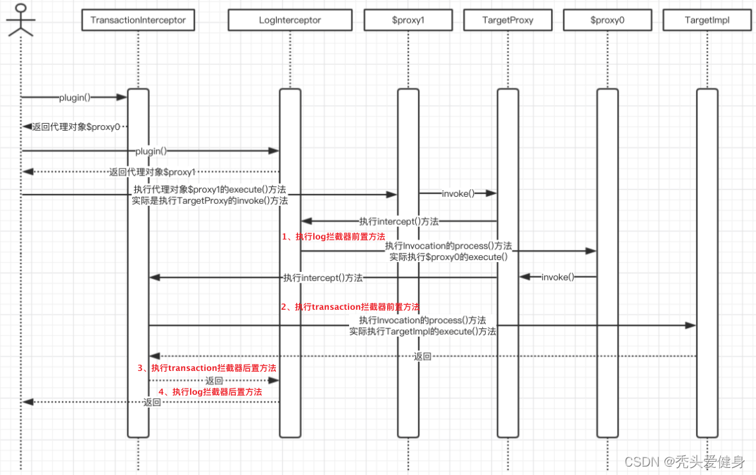
热文从JDK动态代理一步步推导到MyBatis Plugin插件实现原理一、前言 最近项目上,要做一个日志审计的功能(通用SDK,期望可以在任何项目中使用),需要对Mybatis层所有的DDL操作做拦截,以将微服务的链路ID、执行人、Controller门面方法全部持久化到业务库。借此机...
热文maven依赖jar包优先级概述 一般来说有两种原则:最短路径原则和优先声明原则;实际上还有一种:多次直引不同版本的jar优先使用最后声明的版本。 1、最短路径原则 A -> B -> C -> D(V1) E -> F -> D(V2) 如上...
热文MAC上IDEA的LeetCode力扣插件答题模板+代码持久化配置IDEA整合LeetCode的插件之后可以在IDEA本地编辑代码并且运行提交,还能关联自己的账号,香的一批。不过有一点比较可惜,它不会同步代码到网页上。 我们聊一下怎配置答题模板、代码持久化到本地? 一、插件下载 点...
热文【Java设计模式】今天终于弄懂了依赖倒转原则和依赖关系传递的三种方式(代码详解)?作者简介:大家好,我是卷心菜~~,在校大二学生一枚,Java领域新星创作者。 ?个人主页:卷心菜的CSDN博客 ?系列专栏:本文写在Java设计模式专栏:不就是Java设计模式吗 ?如果文章知识点有错误的地方,请指...
热文编写存储过程批量造数据介绍 在实际工作中没有测试性能,我们经常需要改造大批量的数据,手动插入是不太可能的,这时候就得用到存储过程了 CREATE TABLE `kf_user_info` ( `id` int(11) NOT NULL C...
热文小工匠聊架构- 提升性能的大杀器之缓存技术文章目录 Pre 为何使用缓存 CPU瓶颈 IO瓶颈 本地缓存or分布式缓存 本地缓存 分布式缓存 如何选择缓存框架 缓存通用知识 缓存命中率 缓存更新策略 主动请求DB数据,更新缓存 被动请求DB数据,更新缓存 缓...
热文每日一博 - ThreadLocal VS InheritableThreadLocal VS TransmittableThreadLocal文章目录 ThreadLocal 核心API ThreadLocal类 源码分析 set get remove 缺陷 InheritableThreadLocal 源码解析 局限性 TransmittableThre...
热文设计模式 - 基本功的重要性文章目录 基本功 如何学好设计模式 对设计模式常见的误解 误解一:经典模式太抽象,很难学下去 误解二:设计模式太单一,复杂业务场景难落地 误解三:模式既然很好用,那么一切皆模式 如何正确学习设计模式 基本功 代码质量...
TRX能量代理-2TRX=1次转账次数直接节省80%!无视对方有没有U或者是否交易所,低于2TRX的都是