置顶联合漏洞预警服务(2022-07-19 暂停开放)关于在线社工库关闭的问题 TOOBUG博客自2016年开始与之前守夜人平台进行合作,充分利用守夜人平台的预警中心,为双方会员提供信息安全预警、账号行为分析、个人信息检索、人际关系分析、用户网络指纹记录、精准IP定位等...
热文【MyBatis】多条件查询、动态SQL、多表操作、注解开发学习目录 前言 一、多条件查询 二、动态SQL(?️?) 1.if-where 2.choose-when-ortherwise 3.foreach 三、多表操作(?️?) 1.一对一 2.一对多 3.多对多 四...
热文拿来即用的MyBatis Plugin实现SQL语句结构动态新增/更改字段(在实际链路追踪服务运行)一、前言 前一段时间在公司写了一个链路追踪的服务,需要把用户的信息和服务链路的调用信息持久化到业务表,然后使用canal + binlog的方式做日志审计。其中在将用户的信息和服务链路的调用信息持久化到业务表时,采用...
热文四种方式使通用SDK中自定义Mybatis Plugin生效?一、官方做法 可以在官方文档看到,对于项目上引入自定义的Mybatis Plugin(文中以ExamplePlugin为例)通常采用在mybatis配置文件(mybatis-config.xml)中引入
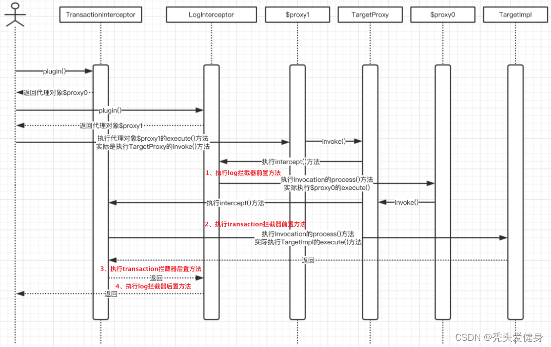
热文原来MyBatis插件/拦截器(Plugin/Interceptyor)的实现原理这么简单一、前言 前文(从JDK动态代理一步步推导到MyBatis Plugin插件实现原理)中,我们从JDK动态代理推导出了MyBatis Plugin的基本实现原理;本文我们就详细分析一下Mybatis Plugin的实...
热文从JDK动态代理一步步推导到MyBatis Plugin插件实现原理一、前言 最近项目上,要做一个日志审计的功能(通用SDK,期望可以在任何项目中使用),需要对Mybatis层所有的DDL操作做拦截,以将微服务的链路ID、执行人、Controller门面方法全部持久化到业务库。借此机...
热文Maven下载源码报错(MAC)--Caused by: java.rmi.ConnectException: Connection refused to host: 127.0.0.1;记录一下debug源码时遇到的Maven异常问题,供自己以后检索。 详细报错信息 java.lang.RuntimeException: Cannot reconnect. at org.jetbrains.idea...
热文【LeetCode第59题】长舒一口气,终于学会了这苦涩难懂的 螺旋矩阵II?作者简介:大家好,我是卷心菜~~,在校大二学生一枚,Java领域新星创作者。 ?个人主页:卷心菜的CSDN博客 ?系列专栏:本文写在数据结构与算法专栏:数据结构与算法 ?如果文章知识点有错误的地方,请指正!和大家一...
热文Mybatis源码解析:为什么一级缓存和二级缓存都不建议使用?缓存是在哪起作用的? 个人认为mybatis一级缓存和二级缓存并不是一个很好的设计,工作中我基本上也不会使用一级缓存和二级缓存,因为一旦使用不当会造成很多问题,所以我们今天就来看看到底会有什么问题? 上一节我们介绍了...
热文Mybatis源码解析:强大的插件是如何工作的?框架扩展的几种实现方式 我们都知道业务场景是多变的,框架不可能对每种业务场景都进行支持,因此框架需要预留一些扩展点,让用户利用这些扩展点来增强功能。这些增强的功能称为插件,在当前软件设计中插件随处可在(例如我们常用的...
热文Mybatis源码解析:JDBC用法一览JDBC相关的基础知识 在正式分析mybatis源码之前,我们需要对JDBC的api有一个比较清晰的认识,因为mybatis就是基于JDBC的封装,理解了这些常用的api,能提高我们阅读源码的速度。 JDBC的所有编...
TRX能量代理-2TRX=1次转账次数直接节省80%!无视对方有没有U或者是否交易所,低于2TRX的都是