本文从两个面试题分析HashMap的resize()方法源码,分别是:HashMap什么时候扩容?HashMap扩容做了什么?
1、HashMap什么时候扩容?
2、HashMap扩容做了什么?
这里也是resize()方法源码解析。
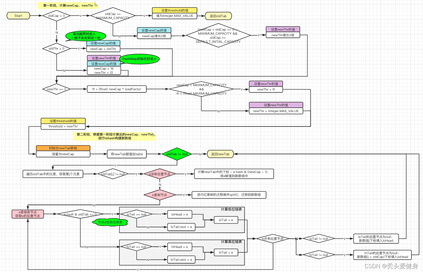
HashMap的resize()方法扩容大致可以分为两个阶段;
- 第一阶段:参数newCap、newThr、threshold的解析计算;
- 第二阶段:根据参数newCap、newThr进行rehash,构建新的数组。
1)第一阶段
第一阶段,计算newCap、newThr:
- 如果HashMap的数组中有数据,对数组进行两倍扩容;数组容量的上限为
1 << 30;- 如果HashMap的数组中没有数据,设置数组容量为默认值16、扩容阈值为默认值12;
2)第二阶段
第二阶段,根据第一阶段计算出的newCap、newThr进行rehash构建新数组:
如果老的数组中有数据,则进行数据迁移;数据迁移步骤如下:
- 遍历老数组的每个槽位;
- 如果槽位中是一个普通节点,则将节点放在新数组中,所在新数组中的下标计算方式为:
e.hash & (newCap - 1);- 如果槽位中是一个树节点,则进行红黑树的迁移操作,新数组中下标计算方式同普通节点;
- 如果槽位中是一个链表节点,则将链表拆为高位链表和低位链表,分别放入新数组的旧数组的下标位置和 (旧数组下标 + 旧数组容量)下标位置;
- 最后返回新数组。
完整流程图
完整源码
final Node<K,V>[] resize() {
// 阶段一:计算newCap、newThr
// 没插入数据之前的哈希数组oldTab
Node<K,V>[] oldTab = table;
// old数组的容量
int oldCap = (oldTab == null) ? 0 : oldTab.length;
// old扩容阈值
int oldThr = threshold;
// 新的数组容量和扩容阈值
int newCap, newThr = 0;
// oldCap > 0表示不是首次初始化,因为hashMap用的是懒加载
if (oldCap > 0) {
// 老数组容量大于最大容量(1 << 30)时
if (oldCap >= MAXIMUM_CAPACITY) {
// 扩容阈值为整数的最大值
threshold = Integer.MAX_VALUE;
// 然后就不扩容了
return oldTab;
}
// 两倍扩容,并且扩容后的长度要小于最大值、old容量要大于等于16
else if ((newCap = oldCap << 1) < MAXIMUM_CAPACITY &&
oldCap >= DEFAULT_INITIAL_CAPACITY)
// 扩容阈值变为原扩容阈值的2倍
newThr = oldThr << 1;
}
// 处理情况:溢出越界
else if (oldThr > 0)
newCap = oldThr;
// 新的HashMap首次初始化时,设置数组容量
else {
newCap = DEFAULT_INITIAL_CAPACITY;
// 扩容阈值等于容量*加载因子
newThr = (int)(DEFAULT_LOAD_FACTOR * DEFAULT_INITIAL_CAPACITY);
}
if (newThr == 0) {
// 扩容阈值
float ft = (float)newCap * loadFactor;
// 判断新数组容量是否大于最大值,扩容阈值是否大于最大值
newThr = (newCap < MAXIMUM_CAPACITY && ft < (float)MAXIMUM_CAPACITY ?
(int)ft : Integer.MAX_VALUE);
}
// 扩容阈值赋值
threshold = newThr;
// 表示忽略该警告
@SuppressWarnings({"rawtypes","unchecked"})
// 初始化数组
Node<K,V>[] newTab = (Node<K,V>[])new Node[newCap];
table = newTab;
// rehash操作,
if (oldTab != null) {
for (int j = 0; j < oldCap; ++j) {
// 临时变量
Node<K,V> e;
// 当前哈希桶的位置值不为null,也就是数组下标处有值,因为有值表示可能会发生冲突
if ((e = oldTab[j]) != null) {
// 把已经赋值之后的变量置位null,当然是为了便于回收,释放内存
oldTab[j] = null;
// 如果下标处的节点没有下一个元素,也就是普通节点
if (e.next == null)
// 把该变量的值存入newCap中,数组下标为e.hash & (newCap - 1)
newTab[e.hash & (newCap - 1)] = e;
// 该节点为红黑树结构,也就是存在哈希冲突,该哈希桶中有多个元素
else if (e instanceof TreeNode)
// 把此树进行转移到newCap中
((TreeNode<K,V>)e).split(this, newTab, j, oldCap);
else {
// 此处表示为链表结构,同样把链表转移到newCap中;
// 则将链表拆为高位链表和低位链表,分别放入新数组的旧数组的下标位置和 (旧数组下标 + 旧数组容量)下标位置;
Node<K,V> loHead = null, loTail = null;
Node<K,V> hiHead = null, hiTail = null;
Node<K,V> next;
do {
next = e.next;
if ((e.hash & oldCap) == 0) {
if (loTail == null)
loHead = e;
else
loTail.next = e;
loTail = e;
}
else {
if (hiTail == null)
hiHead = e;
else
hiTail.next = e;
hiTail = e;
}
} while ((e = next) != null);
if (loTail != null) {
loTail.next = null;
newTab[j] = loHead;
}
if (hiTail != null) {
hiTail.next = null;
newTab[j + oldCap] = hiHead;
}
}
}
}
}
//返回扩容后的hashMap
return newTab;
}
本文标题:源码剖析Java8HashMap的resize扩容时机?扩容机制?
本文链接:https://blog.quwenai.cn/post/9286.html
版权声明:本文不使用任何协议授权,您可以任何形式自由转载或使用。













还没有评论,来说两句吧...