用RocketMQ事务消息实现分布式事务
在分布式系统中为了保证数据的一致性,通常要使用分布式事务。分布式事务的解决方案有很多,比如TCC,SAGA,今天我们就来看一下如何用RocketMQ事务消息实现分布式事务?
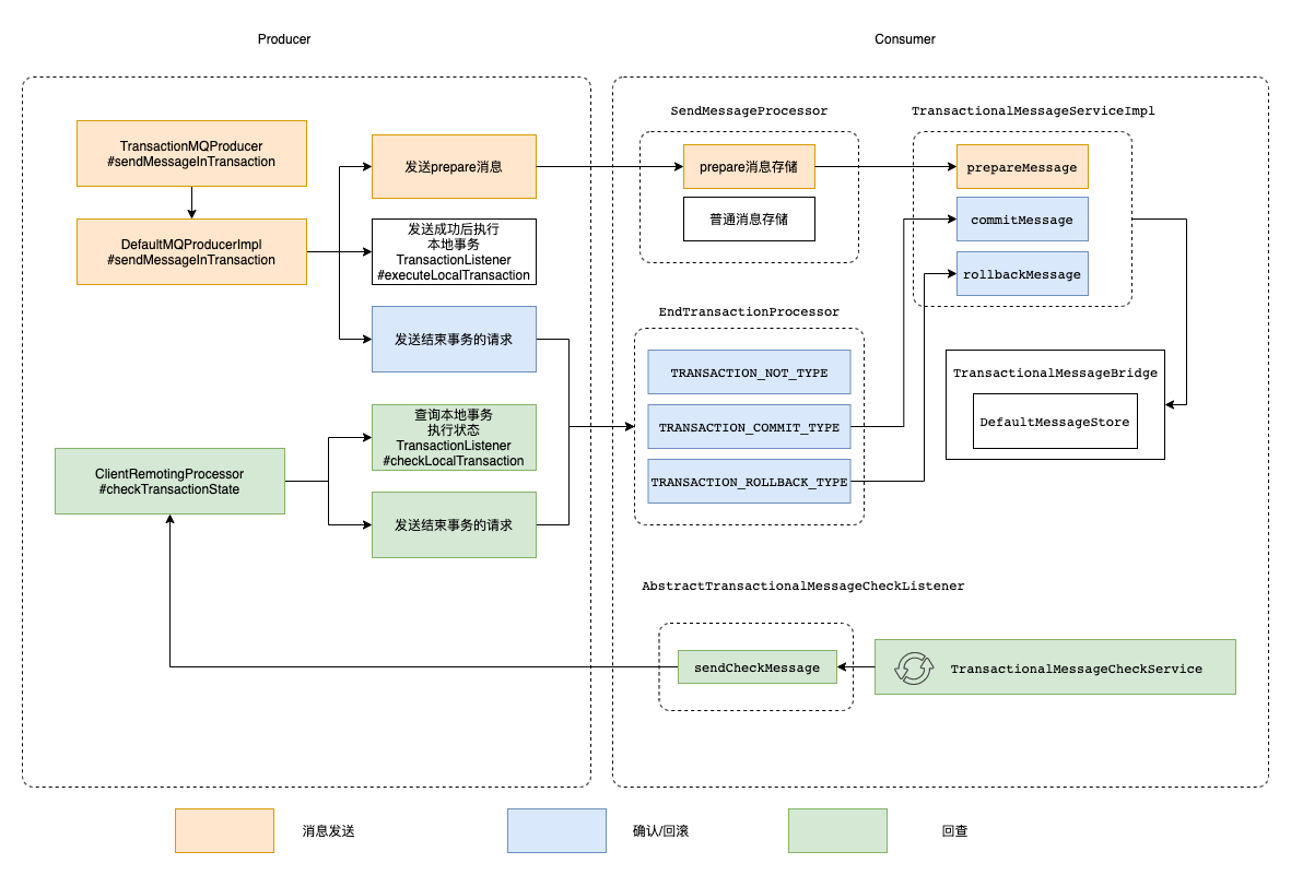
RocketMQ实现分布式事务的流程如下
- producer向mq server发送一个半消息
- mq server将消息持久化成功后,向发送方确认消息已经发送成功,此时消息并不会被consumer消费
- producer开始执行本地事务逻辑
- producer根据本地事务执行结果向mq server发送二次确认,mq收到commit状态,将消息标记为可投递,consumer会消费该消息。mq收到rollback则删除半消息,consumer将不会消费该消息,如果收到unknow状态,mq会对消息发起回查
- 在断网或者应用重启等特殊情况下,步骤4提交的2次确认有可能没有到达mq server,经过固定时间后mq会对该消息发起回查
- producer收到回查后,需要检查本地事务的执行状态
- producer根据本地事务的最终状态,再次提交二次确认,mq仍按照步骤4对半消息进行操作
可以看到RocketMQ事务消息解决了Producer端事务执行和消息发送的一致性。并没有解决Producer端事务执行,消息发送和消息消费的一致性问题
当我们用RocketMQ实现分布式事务时,只需要实现TransactionListener接口即可,接口的2个方法作用如下
- executeLocalTransaction,执行本地事务
- checkLocalTransaction,回查本地事务状态
用官方的Demo演示一下具体的用法,写一个Producer类
public class TransactionProducer {
public static void main(String[] args) throws MQClientException, InterruptedException {
TransactionListener transactionListener = new TransactionListenerImpl();
TransactionMQProducer producer = new TransactionMQProducer("please_rename_unique_group_name");
ExecutorService executorService = new ThreadPoolExecutor(2, 5, 100, TimeUnit.SECONDS, new ArrayBlockingQueue<Runnable>(2000), new ThreadFactory() {
@Override
public Thread newThread(Runnable r) {
Thread thread = new Thread(r);
thread.setName("client-transaction-msg-check-thread");
return thread;
}
});
producer.setExecutorService(executorService);
producer.setTransactionListener(transactionListener);
producer.setNamesrvAddr("127.0.0.1:9876");
producer.start();
String[] tags = new String[] {"TagA", "TagB", "TagC", "TagD", "TagE"};
for (int i = 0; i < 10; i++) {
try {
Message msg =
new Message("TopicTest1234", tags[i % tags.length], "KEY" + i,
("Hello RocketMQ " + i).getBytes(RemotingHelper.DEFAULT_CHARSET));
SendResult sendResult = producer.sendMessageInTransaction(msg, null);
System.out.printf("%s%n", sendResult);
Thread.sleep(10);
} catch (MQClientException | UnsupportedEncodingException e) {
e.printStackTrace();
}
}
for (int i = 0; i < 100000; i++) {
Thread.sleep(1000);
}
producer.shutdown();
}
}
写一个TransactionListener接口的实现类
public class TransactionListenerImpl implements TransactionListener {
private AtomicInteger transactionIndex = new AtomicInteger(0);
private ConcurrentHashMap<String, Integer> localTrans = new ConcurrentHashMap<>();
@Override
public LocalTransactionState executeLocalTransaction(Message msg, Object arg) {
int value = transactionIndex.getAndIncrement();
int status = value % 3;
localTrans.put(msg.getTransactionId(), status);
return LocalTransactionState.UNKNOW;
}
@Override
public LocalTransactionState checkLocalTransaction(MessageExt msg) {
Integer status = localTrans.get(msg.getTransactionId());
System.out.println("status " + status);
if (null != status) {
switch (status) {
case 0:
return LocalTransactionState.UNKNOW;
case 1:
return LocalTransactionState.COMMIT_MESSAGE;
case 2:
return LocalTransactionState.ROLLBACK_MESSAGE;
default:
return LocalTransactionState.COMMIT_MESSAGE;
}
}
return LocalTransactionState.COMMIT_MESSAGE;
}
}
针对这个例子,所有的消息都会回查,因为executeLocalTransaction返回的都是UNKNOW,回查的时候status=1的数据会被消费,status=2的数据会被删除,status=0的数据会一直回查,直到超过默认的回查次数。
看到这,可能有人会问了,我们先执行本地事务,执行成功后再发送消息,不也可以实现类似的功能吗
其实这样做还是有可能会造成数据不一致的问题。假如本地事务执行成功,发送消息,由于网络延迟,消息发送成功,但是回复超时了,抛出异常,本地事务回滚。但是消息其实投递成功并被消费了,此时就会造成数据不一致的情况。
消息发送成功,但是提交事务失败了,例如事务提交超时,然后回滚,或者还没提交JVM宕机了,也会造成数据不一致
那消息投递到mq server,consumer消费失败怎么办?
如果是消费超时,重试即可。如果是由于代码等原因真的消费失败了,此时就得人工介入,重新手动发送消息,达到最终一致性。
源码解析
Producer端处理流程
// DefaultMQProducerImpl#sendMessageInTransaction
public TransactionSendResult sendMessageInTransaction(final Message msg,
final LocalTransactionExecuter localTransactionExecuter, final Object arg)
throws MQClientException {
TransactionListener transactionListener = getCheckListener();
if (null == localTransactionExecuter && null == transactionListener) {
throw new MQClientException("tranExecutor is null", null);
}
// ignore DelayTimeLevel parameter
if (msg.getDelayTimeLevel() != 0) {
MessageAccessor.clearProperty(msg, MessageConst.PROPERTY_DELAY_TIME_LEVEL);
}
Validators.checkMessage(msg, this.defaultMQProducer);
SendResult sendResult = null;
// 添加属性,表明消息为 prepare 消息
MessageAccessor.putProperty(msg, MessageConst.PROPERTY_TRANSACTION_PREPARED, "true");
// 设置消息所属生产组,设置生产组的目的是在查询事务消息本地事务状态时,从生产组中随机选择一个生产者即可
MessageAccessor.putProperty(msg, MessageConst.PROPERTY_PRODUCER_GROUP, this.defaultMQProducer.getProducerGroup());
try {
sendResult = this.send(msg);
} catch (Exception e) {
throw new MQClientException("send message Exception", e);
}
LocalTransactionState localTransactionState = LocalTransactionState.UNKNOW;
Throwable localException = null;
switch (sendResult.getSendStatus()) {
case SEND_OK: {
try {
if (sendResult.getTransactionId() != null) {
msg.putUserProperty("__transactionId__", sendResult.getTransactionId());
}
String transactionId = msg.getProperty(MessageConst.PROPERTY_UNIQ_CLIENT_MESSAGE_ID_KEYIDX);
if (null != transactionId && !"".equals(transactionId)) {
msg.setTransactionId(transactionId);
}
// 发送者成功发送PREPARED消息后,执行本地事务方法
if (null != localTransactionExecuter) {
localTransactionState = localTransactionExecuter.executeLocalTransactionBranch(msg, arg);
} else if (transactionListener != null) {
log.debug("Used new transaction API");
localTransactionState = transactionListener.executeLocalTransaction(msg, arg);
}
if (null == localTransactionState) {
localTransactionState = LocalTransactionState.UNKNOW;
}
if (localTransactionState != LocalTransactionState.COMMIT_MESSAGE) {
log.info("executeLocalTransactionBranch return {}", localTransactionState);
log.info(msg.toString());
}
} catch (Throwable e) {
log.info("executeLocalTransactionBranch exception", e);
log.info(msg.toString());
localException = e;
}
}
break;
case FLUSH_DISK_TIMEOUT:
case FLUSH_SLAVE_TIMEOUT:
case SLAVE_NOT_AVAILABLE:
localTransactionState = LocalTransactionState.ROLLBACK_MESSAGE;
break;
default:
break;
}
try {
// 结束事务,提交或回滚,向rocketmq发送请求
this.endTransaction(msg, sendResult, localTransactionState, localException);
} catch (Exception e) {
log.warn("local transaction execute " + localTransactionState + ", but end broker transaction failed", e);
}
TransactionSendResult transactionSendResult = new TransactionSendResult();
transactionSendResult.setSendStatus(sendResult.getSendStatus());
transactionSendResult.setMessageQueue(sendResult.getMessageQueue());
transactionSendResult.setMsgId(sendResult.getMsgId());
transactionSendResult.setQueueOffset(sendResult.getQueueOffset());
transactionSendResult.setTransactionId(sendResult.getTransactionId());
transactionSendResult.setLocalTransactionState(localTransactionState);
return transactionSendResult;
}
事务消息的发送流程比较简单
- 首先给消息添加属性,表明这是一个半消息
- 发送消息,如果消息发送成功,则执行本地事务
- 根据本地事务的执行情况,向broker端发送结束事务的请求(commit rollback unknow)
Broker端处理流程
prepare消息存储
SendMessageProcessor#asyncSendMessage
当消息是一个半消息的时候,备份原来的topic和queueId到消息属性中,然后重新设置topic=RMQ_SYS_TRANS_HALF_TOPIC,queueId=0,存储到commitLog中,这样消费者就消费不了这条消息
接收结束事务请求
borker端通过EndTransactionProcessor来接收二阶段的消息,提交事务消息或者回滚事务消息
EndTransactionProcessor#processRequest
提交事务消息和回滚事务消息的逻辑差不多,先说提交事务消息的逻辑
- 根据消息偏移量从commitLog中找到消息(topic=RMQ_SYS_TRANS_HALF_TOPIC,queueId=0),然后将消息的topic和queueId重新设置为它原来的(存储的时候原来的topic和queueId已经备份到消息属性中了哈)
- 将消息重新存在commitLog中,这样消息就能被消费了哈
- 然后将消息存储在 topic 为 RMQ_SYS_TRANS_OP_HALF_TOPIC 的队列中,代表消息已经被处理(提交或回滚)
回滚事务失效的逻辑如下
- 根据消息偏移量从commitLog中找到消息(topic=RMQ_SYS_TRANS_HALF_TOPIC,queueId=0)
- 然后将消息存储在 topic 为 RMQ_SYS_TRANS_OP_HALF_TOPIC 的队列中,代表消息已经被处理(提交或回滚)
区别就是提交事务消息需要把原始的消息重新放到commitLog中,而回滚事务消息就不用
事务状态回查
TransactionalMessageCheckService#onWaitEnd
事务状态回查就是通过RMQ_SYS_TRANS_HALF_TOPIC(半消息存储的topic)和RMQ_SYS_TRANS_OP_HALF_TOPIC(已经处理的半消息的topic)来确定那些需要回查的半消息,根据回查结果确实是否要投递消息
参考博客
[1]https://juejin.cn/post/6844904193526857742#heading-7








还没有评论,来说两句吧...