环境配置
官网下载Python3,LZ的配置环境是Python3.6,PyCharm 2017.2.1
pip3 install PyQt5
#下载PyQt5
pip install PyQt5-tools -i http://pypi.douban.com/simple --trusted-host=pypi.douban.com
#下载工具designer.exe,来开发图形界面 在PyCharm中配置外部工具
File->Settings->Tools->External Tools,点击+好配置好即可,LZ已经配置好了,刚开始是没有的 
Program里面填designer.exe的位置,Working directory里面点击右面的Insert按钮,插入和图片一样的值即可 
Program里面填python.exe的安装目录,Parameters里面填如下内容
-m PyQt5.uic.pyuic $FileName$ -o $FileNameWithoutExtension$.py Working directory点击右面Insert按钮插入相同内容即可 
第一个图形界面
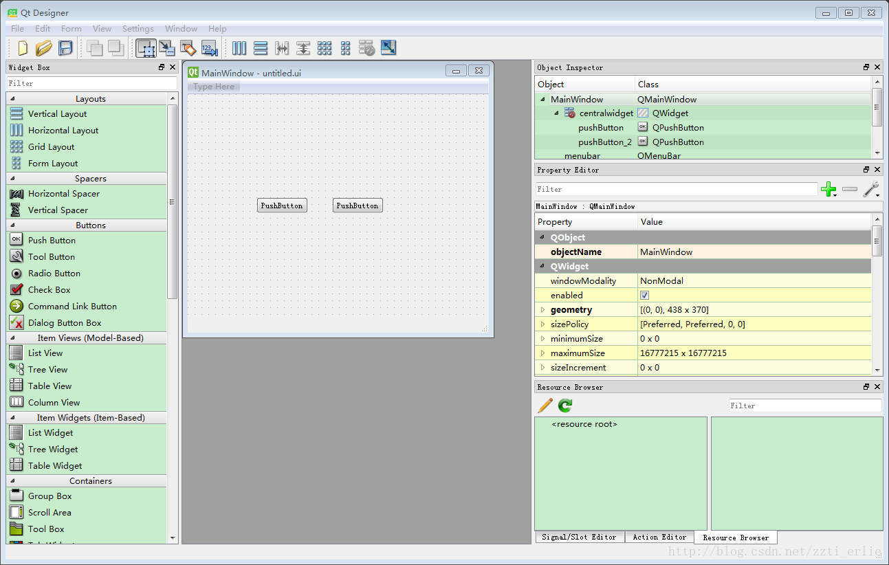
兴建一个项目,右键点击项目->External Tools->QtDesigner,弹出QtDesigner的图形界面如下,LZ拖入了2个按钮 
这时你会发现多了一个untiled.ui文件,文件名LZ用的是默认的,右键点击这个ui文件->External Tools->PyUIC,这时文件夹下多了一个untitled.py文件,打开untitled.py,加入以下内容Ctrl+Shift+F10运行即可
untitled.py
# -*- coding: utf-8 -*-
# Form implementation generated from reading ui file 'untitled.ui'
#
# Created by: PyQt5 UI code generator 5.9
#
# WARNING! All changes made in this file will be lost!
from PyQt5 import QtCore, QtGui, QtWidgets
#下面这3个包也是LZ后期导入的,untitled的生成的ui文件名
import sys
import untitled
from PyQt5.QtWidgets import QApplication, QMainWindow
class Ui_MainWindow(object):
def setupUi(self, MainWindow):
MainWindow.setObjectName("MainWindow")
MainWindow.resize(438, 370)
self.centralwidget = QtWidgets.QWidget(MainWindow)
self.centralwidget.setObjectName("centralwidget")
self.pushButton = QtWidgets.QPushButton(self.centralwidget)
self.pushButton.setGeometry(QtCore.QRect(100, 150, 75, 23))
self.pushButton.setObjectName("pushButton")
self.pushButton_2 = QtWidgets.QPushButton(self.centralwidget)
self.pushButton_2.setGeometry(QtCore.QRect(210, 150, 75, 23))
self.pushButton_2.setObjectName("pushButton_2")
MainWindow.setCentralWidget(self.centralwidget)
self.menubar = QtWidgets.QMenuBar(MainWindow)
self.menubar.setGeometry(QtCore.QRect(0, 0, 438, 23))
self.menubar.setObjectName("menubar")
MainWindow.setMenuBar(self.menubar)
self.statusbar = QtWidgets.QStatusBar(MainWindow)
self.statusbar.setObjectName("statusbar")
MainWindow.setStatusBar(self.statusbar)
self.retranslateUi(MainWindow)
QtCore.QMetaObject.connectSlotsByName(MainWindow)
def retranslateUi(self, MainWindow):
_translate = QtCore.QCoreApplication.translate
MainWindow.setWindowTitle(_translate("MainWindow", "MainWindow"))
self.pushButton.setText(_translate("MainWindow", "PushButton"))
self.pushButton_2.setText(_translate("MainWindow", "PushButton"))
#这个是LZ加上的
if __name__ == '__main__':
app = QApplication(sys.argv)
MainWindow = QMainWindow()
ui = untitled.Ui_MainWindow()
ui.setupUi(MainWindow)
MainWindow.show()
sys.exit(app.exec_())
将脚本打包成exe文件
LZ用的是pyinstaller,pyinstaller不支持Python3.6,无奈又下载了一个Python3.5的环境,运行和打包在Python3.5下,工具用的是Python3.6下的,也不影响已经配置好的工具的使用,命令行中输入一下即可
pip install pyinstaller 在命令行中进入要打包的py文件所在的目录,输入一下命令
pyinstaller -F myfile.py 然后到py文件所在目录的dist文件中,打开exe,结果一闪而退,原来是找不到外部的动态链接库,输入一下命令,指明外部链接库
pyinstaller --paths "D:\Program Files\Python35\Lib\site-packages\PyQt5\Qt\bin" -Fw untitled.py -F的效果是打包成一个单文件,-w的效果是取消控制台。
参考博客
环境配置
[1]http://blog.csdn.net/sinat_21427221/article/details/77448857?locationNum=5&fps=1
[2]http://www.cnblogs.com/Skyyj/p/6822238.html
[3]http://www.jianshu.com/p/094928ac0b73
[4]http://code.py40.com/2540.html
打包exe文件
[1]http://www.cnblogs.com/gopythoner/p/6337543.html
[2]http://www.jianshu.com/p/e6fd7b7abf90








还没有评论,来说两句吧...