概述
Java Review - 并发编程_ConcurrentLinkedQueue原理&源码剖析
介绍了使用CAS算法实现的非阻塞队列ConcurrentLinkedQueue,下面我们来介绍使用独占锁实现的阻塞队列LinkedBlockingQueue
类图结构
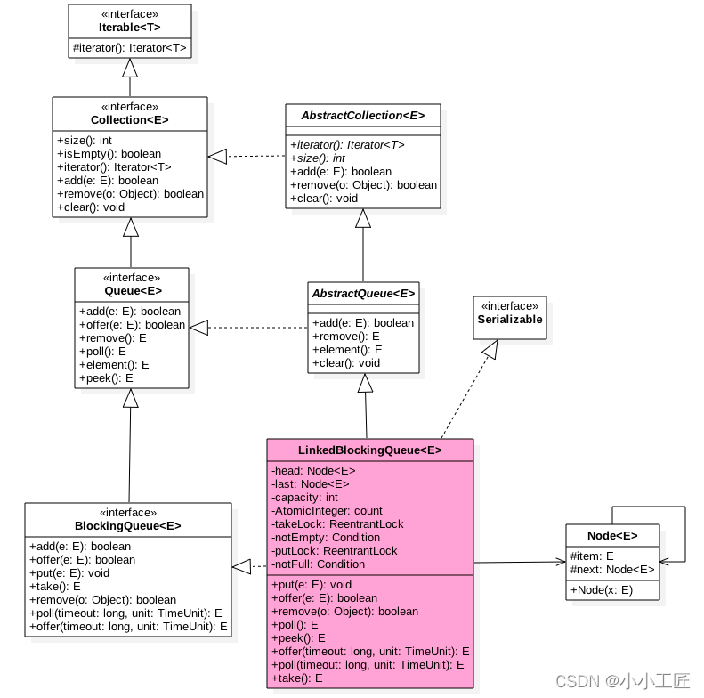
首先看一下LinkedBlockingQueue的类图结构,以便从全局对LinkedBlockingQueue有个直观的了解
-
由类图可以看到,LinkedBlockingQueue也是使用单向链表实现的,其也有两个Node,分别用来存放首、尾节点,并且还有一个初始值为0的原子变量count,用来记录队列元素个数。
-
另外还有两个ReentrantLock的实例,分别用来控制元素入队和出队的原子性,其中takeLock用来控制同时只有一个线程可以从队列头获取元素,其他线程必须等待,putLock控制同时只能有一个线程可以获取锁,在队列尾部添加元素,其他线程必须等待
-
另外,notEmpty和notFull是条件变量,它们内部都有一个条件队列用来存放进队和出队时被阻塞的线程,其实这是生产者—消费者模型
/** Current number of elements */
private final AtomicInteger count = new AtomicInteger();
/**
* Head of linked list.
* Invariant: head.item == null
*/
transient Node<E> head;
/**
* Tail of linked list.
* Invariant: last.next == null
*/
private transient Node<E> last;
/** Lock held by take, poll, etc */
private final ReentrantLock takeLock = new ReentrantLock();
/** Wait queue for waiting takes */
private final Condition notEmpty = takeLock.newCondition();
/** Lock held by put, offer, etc */
private final ReentrantLock putLock = new ReentrantLock();
/** Wait queue for waiting puts */
private final Condition notFull = putLock.newCondition();
-
当调用线程在LinkedBlockingQueue实例上执行take、 poll等操作时需要获取到takeLock锁,从而保证同时只有一个线程可以操作链表头节点。另外由于条件变量notEmpty内部的条件队列的维护使用的是takeLock的锁状态管理机制,所以在调用notEmpty的await和signal方法前调用线程必须先获取到takeLock锁,否则会抛出IllegalMonitorStateException异常。notEmpty内部则维护着一个条件队列,当线程获取到takeLock锁后调用notEmpty的await方法时,调用线程会被阻塞,然后该线程会被放到notEmpty内部的条件队列进行等待,直到有线程调用了notEmpty的signal方法。
-
在LinkedBlockingQueue实例上执行put、offer等操作时需要获取到putLock锁,从而保证同时只有一个线程可以操作链表尾节点。同样由于条件变量notFull内部的条件队列的维护使用的是putLock的锁状态管理机制,所以在调用notFull的await和signal方法前调用线程必须先获取到putLock锁,否则会抛出IllegalMonitorStateException异常。notFull内部则维护着一个条件队列,当线程获取到putLock锁后调用notFull的await方法时,调用线程会被阻塞,然后该线程会被放到notFull内部的条件队列进行等待,直到有线程调用了notFull的signal方法。
如下是LinkedBlockingQueue的无参构造函数的代码。
/**
* A constant holding the maximum value an {@code int} can
* have, 2<sup>31</sup>-1.
*/
@Native public static final int MAX_VALUE = 0x7fffffff;
/**
* Creates a {@code LinkedBlockingQueue} with a capacity of
* {@link Integer#MAX_VALUE}.
*/
public LinkedBlockingQueue() {
this(Integer.MAX_VALUE);
}
public LinkedBlockingQueue(int capacity) {
if (capacity <= 0) throw new IllegalArgumentException();
this.capacity = capacity;
// 初始化首 尾节点,并让它指向哨兵节点
last = head = new Node<E>(null);
}
由该代码可知,默认队列容量为0x7fffffff,用户也可以自己指定容量,所以从一定程度上可以说LinkedBlockingQueue是有界阻塞队列。












还没有评论,来说两句吧...