概述
JDK中提供了一系列场景的并发安全队列。总的来说,按照实现方式的不同可分为阻塞队列和非阻塞队列,
- 阻塞队列使用锁实现
- 非阻塞队列则使用CAS非阻塞算法实现
ConcurrentLinkedQueue
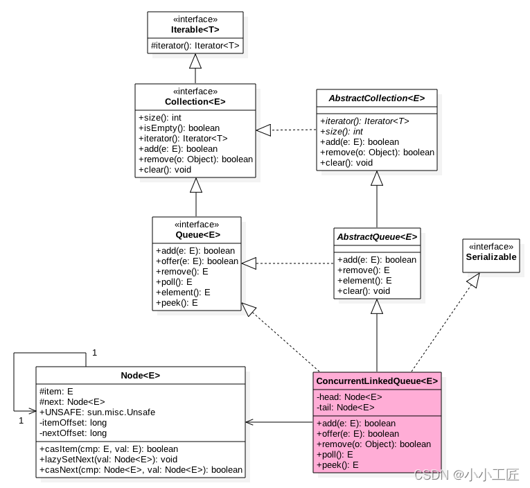
ConcurrentLinkedQueue是线程安全的无界非阻塞队列,其底层数据结构使用单向链表实现,对于入队和出队操作使用CAS来实现线程安全。
ConcurrentLinkedQueue内部的队列使用单向链表方式实现,
其中有两个volatile类型的Node节点分别用来存放队列的首、尾节点。
从下面的无参构造函数可知,默认头、尾节点都是指向item为null的哨兵节点。 新元素会被插入队列末尾,出队时从队列头部获取一个元素。
在Node节点内部则维护一个使用volatile修饰的变量item,用来存放节点的值;next用来存放链表的下一个节点,从而链接为一个单向无界链表。其内部则使用UNSafe工具类提供的CAS算法来保证出入队时操作链表的原子性。
核心方法&源码解读
下面我们介绍ConcurrentLinkedQueue的几个主要方法的实现原理。
offer
在链表末尾添加一个元素
/**
* Inserts the specified element at the tail of this queue.
* As the queue is unbounded, this method will never return {@code false}.
*
* @return {@code true} (as specified by {@link Queue#offer})
* @throws NullPointerException if the specified element is null
*/
public boolean offer(E e) {
//1 e为null则抛出空指针异常
checkNotNull(e);
//2 构造Node节点构造函数内部调用unsafe.putObject,后面统一讲
final Node<E> newNode = new Node<E>(e);
//3 从尾节点插入
for (Node<E> t = tail, p = t;;) {
Node<E> q = p.next;
// 4 如果q=null说明p是尾节点则插入
if (q == null) {
// 5 使用cas设置p节点的next节点
if (p.casNext(null, newNode)) {
// 6 cas成功说明新增节点已经被放入链表,然后设置当前尾节点(包含head,1,3,5.。。个节点为尾节点)
if (p != t) // hop two nodes at a time
casTail(t, newNode); // Failure is OK.
return true;
}
// Lost CAS race to another thread; re-read next
}
else if (p == q)// 7
//多线程操作时候,由于poll时候会把老的head变为自引用,然后head的next变为新head,所以这里需要
//重新找新的head,因为新的head后面的节点才是激活的节点
p = (t != (t = tail)) ? t : head;
else
// 8 寻找尾节点
p = (p != t && t != (t = tail)) ? t : q;
}
}
- 首先看当一个线程调用offer(item)时的情况。首先代码(1)对传参进行空检查,如果为null则抛出NPE异常,否则执行代码(2)并使用item作为构造函数参数创建一个新的节点,然后代码(3)从队列尾部节点开始循环,打算从队列尾部添加元素,当执行到代码(4)时队列状态如下所示。
这时候节点p、t、head、tail同时指向了item为null的哨兵节点,由于哨兵节点的next节点为null,所以这里q也指向null。
q==null则执行代码(5),通过CAS原子操作判断p节点的next节点是否为null,如果为null则使用节点newNode替换p的next节点,然后执行代码(6),这里由于p==t所以没有设置尾部节点,然后退出offer方法,这时候队列的状态如下图所示
(2)上面是一个线程调用offer方法的情况,如果多个线程同时调用,就会存在多个线程同时执行到代码(5)的情况。假设线程A调用offer(item1),线程B调用offer(item2),同时执行到代码(5)p.casNext(null, newNode)。
由于CAS的比较设置操作是原子性的,所以这里假设线程A先执行了比较设置操作,发现当前p的next节点确实是null,则会原子性地更新next节点为 item1,这时候线程B也会判断p的next节点是否为null,结果发现不是null(因为线程A已经设置了p的next节点为 item1),则会跳到代码(3),然后执行到代码(4),这时候的队列分布如下图所示。
根据上面的状态图可知线程B接下来会执行代码(8),然后把q赋给了p,这时候队列状态如下图所示。
然后线程B再次跳转到代码(3)执行,当执行到代码(4)时队列状态如下图所示

由于这时候q==null,所以线程B会执行代码(5),通过CAS操作判断当前p的next节点是否是null,不是则再次循环尝试,是则使用item2替换。假设CAS成功了,那么执行代码(6),由于p!=t,所以设置tail节点为item2,然后退出offer方法。这时候队列分布如下图所示。
分析到现在,就差代码(7)还没走过,其实这一步要在执行poll操作后才会执行。这里先来看一下执行poll操作后可能会存在的一种情况,如下图所示。
下面分析当队列处于这种状态时调用offer添加元素,执行到代码(4)时的状态图,如下

这里由于q节点不为空并且pq所以执行代码(7),由于ttail所以p被赋值为head,然后重新循环,循环后执行到代码(4),这时候队列状态如下图所示。
这时候由于q==null,所以执行代码(5)进行CAS操作,如果当前没有其他线程执行offer操作,则CAS操作会成功,p的next节点被设置为新增节点。然后执行代码(6),由于p!=t所以设置新节点为队列的尾部节点,现在队列状态如图
需要注意的是,这里自引用的节点会被垃圾回收掉。
可见,offer操作中的关键步骤是代码(5),通过原子CAS操作来控制某时只有一个线程可以追加元素到队列末尾。进行CAS竞争失败的线程会通过循环一次次尝试进行CAS操作,直到CAS成功才会返回,也就是通过使用无限循环不断进行CAS尝试方式来替代阻塞算法挂起调用线程。相比阻塞算法,这是使用CPU资源换取阻塞所带来的开销。
add
add操作是在链表末尾添加一个元素,其实在内部调用的还是offer操作’\
/**
* Inserts the specified element at the tail of this queue.
* As the queue is unbounded, this method will never throw
* {@link IllegalStateException} or return {@code false}.
*
* @return {@code true} (as specified by {@link Collection#add})
* @throws NullPointerException if the specified element is null
*/
public boolean add(E e) {
return offer(e);
}
poll
poll操作是在队列头部获取并移除一个元素,如果队列为空则返回null。
public E poll() {
// 1. goto标记
restartFromHead:
// 2 无限循环
for (;;) {
for (Node<E> h = head, p = h, q;;) {
// 3 保存当前节点
E item = p.item;
// 4 当前item有值,则CAS变为null
if (item != null && p.casItem(item, null)) {
// Successful CAS is the linearization point
// for item to be removed from this queue.
// 5 cas成功则标记当前节点并从链表中移除
if (p != h) // hop two nodes at a time
updateHead(h, ((q = p.next) != null) ? q : p);
return item;
}
// 6 当前队列为空则返回null
else if ((q = p.next) == null) {
updateHead(h, p);
return null;
}
// 7 如果当前节点被自己引用,则重新查找新的队列头节点
else if (p == q)
continue restartFromHead;
else // 8
p = q;
}
}
}
poll方法在移除一个元素时,只是简单地使用CAS操作把当前节点的item值设置为null,然后通过重新设置头节点将该元素从队列里面移除,被移除的节点就成了孤立节点,这个节点会在垃圾回收时被回收掉。另外,如果在执行分支中发现头节点被修改了,要跳到外层循环重新获取新的头节点。
peek
peek操作是获取队列头部一个元素(只获取不移除),如果队列为空则返回null
public E peek() {
// 1
restartFromHead:
for (;;) {
// 2
for (Node<E> h = head, p = h, q;;) {
E item = p.item;
// 3
if (item != null || (q = p.next) == null) {
updateHead(h, p);
return item;
}
// 4
else if (p == q)
continue restartFromHead;
else
// 5
p = q;
}
}
}
Peek操作的代码结构与poll操作类似,不同之处在于代码(3)中少了castItem操作。
其实这很正常,因为peek只是获取队列头元素值,并不清空其值。根据前面的介绍我们知道第一次执行offer后head指向的是哨兵节点(也就是item为null的节点),那么第一次执行peek时在代码(3)中会发现item==null,然后执行q=p.next,这时候q节点指向的才是队列里面第一个真正的元素,或者如果队列为null则q指向null。
总结:peek操作的代码与poll操作类似,只是前者只获取队列头元素但是并不从队列里将它删除,而后者获取后需要从队列里面将它删除。
另外,在第一次调用peek操作时,会删除哨兵节点,并让队列的head节点指向队列里面第一个元素或者null。
size
计算当前队列元素个数,在并发环境下不是很有用,因为CAS没有加锁,所以从调用size函数到返回结果期间有可能增删元素,导致统计的元素个数不精确
/**
* Returns the number of elements in this queue. If this queue
* contains more than {@code Integer.MAX_VALUE} elements, returns
* {@code Integer.MAX_VALUE}.
*
* <p>Beware that, unlike in most collections, this method is
* <em>NOT</em> a constant-time operation. Because of the
* asynchronous nature of these queues, determining the current
* number of elements requires an O(n) traversal.
* Additionally, if elements are added or removed during execution
* of this method, the returned result may be inaccurate. Thus,
* this method is typically not very useful in concurrent
* applications.
*
* @return the number of elements in this queue
*/
public int size() {
int count = 0;
for (Node<E> p = first(); p != null; p = succ(p))
if (p.item != null)
// Collection.size() spec says to max out
if (++count == Integer.MAX_VALUE)
break;
return count;
}
// 获取第一个元素,哨兵元素不算,没有则为null
Node<E> first() {
restartFromHead:
for (;;) {
for (Node<E> h = head, p = h, q;;) {
boolean hasItem = (p.item != null);
if (hasItem || (q = p.next) == null) {
updateHead(h, p);
return hasItem ? p : null;
}
else if (p == q)
continue restartFromHead;
else
p = q;
}
}
}
remove
如果队列里面存在该元素则删除该元素,如果存在多个则删除第一个,并返回true,否则返回false。
/**
* Removes a single instance of the specified element from this queue,
* if it is present. More formally, removes an element {@code e} such
* that {@code o.equals(e)}, if this queue contains one or more such
* elements.
* Returns {@code true} if this queue contained the specified element
* (or equivalently, if this queue changed as a result of the call).
*
* @param o element to be removed from this queue, if present
* @return {@code true} if this queue changed as a result of the call
*/
public boolean remove(Object o) {
//查找元素为空,直接返回false
if (o == null) return false;
Node<E> pred = null;
for (Node<E> p = first(); p != null; p = succ(p)) {
E item = p.item;
//相等则使用cas值null,同时一个线程成功,失败的线程循环查找队列中其他元素是否有匹配的。
if (item != null &&
o.equals(item) &&
p.casItem(item, null)) {
//获取next元素
Node<E> next = succ(p);
//如果有前驱节点,并且next不为空则链接前驱节点到next,
if (pred != null && next != null)
pred.casNext(p, next);
return true;
}
pred = p;
}
return false;
}
contains
判断队列里面是否含有指定对象,由于是遍历整个队列,所以像size 操作一样结果也不是那么精确,有可能调用该方法时元素还在队列里面,但是遍历过程中其他线程才把该元素删除了,那么就会返回false。
/**
* Returns {@code true} if this queue contains the specified element.
* More formally, returns {@code true} if and only if this queue contains
* at least one element {@code e} such that {@code o.equals(e)}.
*
* @param o object to be checked for containment in this queue
* @return {@code true} if this queue contains the specified element
*/
public boolean contains(Object o) {
if (o == null) return false;
for (Node<E> p = first(); p != null; p = succ(p)) {
E item = p.item;
if (item != null && o.equals(item))
return true;
}
return false;
}
总结
ConcurrentLinkedQueue的底层使用单向链表数据结构来保存队列元素,每个元素被包装成一个Node节点。队列是靠头、尾节点来维护的,创建队列时头、尾节点指向一个item为null的哨兵节点。
第一次执行peek或者first操作时会把head指向第一个真正的队列元素。由于使用非阻塞CAS算法,没有加锁,所以在计算size时有可能进行了offer、poll或者remove操作,导致计算的元素个数不精确,所以在并发情况下size函数不是很有用。
如下图所示,入队、出队都是操作使用volatile修饰的tail、head节点,要保证在多线程下出入队线程安全,只需要保证这两个Node操作的可见性和原子性即可。由于volatile本身可以保证可见性,所以只需要保证对两个变量操作的原子性即可。
offer操作是在tail后面添加元素,也就是调用tail.casNext方法,而这个方法使用的是CAS操作,只有一个线程会成功,然后失败的线程会循环,重新获取tail,再执行casNext方法。poll操作也通过类似CAS的算法保证出队时移除节点操作的原子性



























还没有评论,来说两句吧...