Pre
接上文 Spring5源码 - 04 invokeBeanFactoryPostProcessors 源码解读_1
源码解读
总体流程
我们知道了 BeanFactoryPostProcessors的执行时机是:在扫描完成之后,Bean实例化之前 , 那Spring是如何去回调BeanFactoryPostProcessors的呢?
invokeBeanFactoryPostProcessors就是扫描项目将扫描到的类转换成BeanDefinition 然后回调BeanFactoryPostProcessors的地方,故这个方法很重要 。
源码分析
/**
*
*调用bean工厂的后置处理器
* 1)BeanDefinitionRegistryPostProcessor(先被执行)
* 所有的bean定义信息将要被加载到容器中,Bean实例还没有被初始化
* 2)BeanFactoryPostProcessor(后执行)
* 所有的Bean定义信息已经加载到容器中,但是Bean实例还没有被初始化.
* 该方法的作用就是用于ioc容器加载bean定义前后进行处理
* BeanDefinitionRegistryPostProcessor是bean定义解析前调用
* 1)实现了PriorityOrdered接口的
* 2)实现了Ordered接口的
* 3)没有实现任何的优先级接口的
* 4)因为BeanDefinitionRegistryPostProcessor是BeanFactoryPostProcessor接口的子接口,实现BeanFactoryPostProcessor的方法
* BeanFactoryPostProcessor是bean定义解析后调用
* 1)实现了PriorityOrdered接口的
* 2)实现了Ordered接口的
* 3)没有实现任何的优先级接口的
* @author Juergen Hoeller
* @since 4.0
*/
final class PostProcessorRegistrationDelegate {
public static void invokeBeanFactoryPostProcessors(
ConfigurableListableBeanFactory beanFactory, List<BeanFactoryPostProcessor> beanFactoryPostProcessors) {
//第一步:首先调用BeanDefinitionRegistryPostProcessor的后置处理器
Set<String> processedBeans = new HashSet<>();
//判断我们的beanFacotry实现了BeanDefinitionRegistry
if (beanFactory instanceof BeanDefinitionRegistry) {
//强行把我们的bean工厂转为BeanDefinitionRegistry
BeanDefinitionRegistry registry = (BeanDefinitionRegistry) beanFactory;
//保存BeanFactoryPostProcessor类型的后置
List<BeanFactoryPostProcessor> regularPostProcessors = new ArrayList<>();
//保存BeanDefinitionRegistryPostProcessor类型的后置处理器
List<BeanDefinitionRegistryPostProcessor> registryProcessors = new ArrayList<>();
//循环我们传递进来的beanFactoryPostProcessors
for (BeanFactoryPostProcessor postProcessor : beanFactoryPostProcessors) {
//判断我们的后置处理器是不是BeanDefinitionRegistryPostProcessor
if (postProcessor instanceof BeanDefinitionRegistryPostProcessor) {
//进行强制转化
BeanDefinitionRegistryPostProcessor registryProcessor =
(BeanDefinitionRegistryPostProcessor) postProcessor;
//调用他作为BeanDefinitionRegistryPostProcessor的处理器的后置方法
registryProcessor.postProcessBeanDefinitionRegistry(registry);
//添加到我们用于保存的BeanDefinitionRegistryPostProcessor的集合中
registryProcessors.add(registryProcessor);
}
else {//若没有实现BeanDefinitionRegistryPostProcessor 接口,那么他就是BeanFactoryPostProcessor
//把当前的后置处理器加入到regularPostProcessors中
regularPostProcessors.add(postProcessor);
}
}
//定义一个集合用户保存当前准备创建的BeanDefinitionRegistryPostProcessor
List<BeanDefinitionRegistryPostProcessor> currentRegistryProcessors = new ArrayList<>();
//第一步:去容器中获取BeanDefinitionRegistryPostProcessor的bean的处理器名称
String[] postProcessorNames =
beanFactory.getBeanNamesForType(BeanDefinitionRegistryPostProcessor.class, true, false);
//循环上一步获取的BeanDefinitionRegistryPostProcessor的类型名称
for (String ppName : postProcessorNames) {
//判断是否实现了PriorityOrdered接口的
if (beanFactory.isTypeMatch(ppName, PriorityOrdered.class)) {
//显示的调用getBean()的方式获取出该对象然后加入到currentRegistryProcessors集合中去
currentRegistryProcessors.add(beanFactory.getBean(ppName, BeanDefinitionRegistryPostProcessor.class));
//同时也加入到processedBeans集合中去
processedBeans.add(ppName);
}
}
//对currentRegistryProcessors集合中BeanDefinitionRegistryPostProcessor进行排序
sortPostProcessors(currentRegistryProcessors, beanFactory);
//把他加入到用于保存到registryProcessors中
registryProcessors.addAll(currentRegistryProcessors);
/**
* 在这里典型的BeanDefinitionRegistryPostProcessor就是ConfigurationClassPostProcessor
* 用于进行bean定义的加载 比如我们的包扫描,@import 等等。。。。。。。。。
*/
invokeBeanDefinitionRegistryPostProcessors(currentRegistryProcessors, registry);
//调用完之后,马上clea掉
currentRegistryProcessors.clear();
//去容器中获取BeanDefinitionRegistryPostProcessor的bean的处理器名称
postProcessorNames = beanFactory.getBeanNamesForType(BeanDefinitionRegistryPostProcessor.class, true, false);
//循环上一步获取的BeanDefinitionRegistryPostProcessor的类型名称
for (String ppName : postProcessorNames) {
//表示没有被处理过,且实现了Ordered接口的
if (!processedBeans.contains(ppName) && beanFactory.isTypeMatch(ppName, Ordered.class)) {
//显示的调用getBean()的方式获取出该对象然后加入到currentRegistryProcessors集合中去
currentRegistryProcessors.add(beanFactory.getBean(ppName, BeanDefinitionRegistryPostProcessor.class));
//同时也加入到processedBeans集合中去
processedBeans.add(ppName);
}
}
//对currentRegistryProcessors集合中BeanDefinitionRegistryPostProcessor进行排序
sortPostProcessors(currentRegistryProcessors, beanFactory);
//把他加入到用于保存到registryProcessors中
registryProcessors.addAll(currentRegistryProcessors);
//调用他的后置处理方法
invokeBeanDefinitionRegistryPostProcessors(currentRegistryProcessors, registry);
//调用完之后,马上clea掉
currentRegistryProcessors.clear();
//调用没有实现任何优先级接口的BeanDefinitionRegistryPostProcessor
//定义一个重复处理的开关变量 默认值为true
boolean reiterate = true;
//第一次就可以进来
while (reiterate) {
//进入循环马上把开关变量给改为fasle
reiterate = false;
//去容器中获取BeanDefinitionRegistryPostProcessor的bean的处理器名称
postProcessorNames = beanFactory.getBeanNamesForType(BeanDefinitionRegistryPostProcessor.class, true, false);
//循环上一步获取的BeanDefinitionRegistryPostProcessor的类型名称
for (String ppName : postProcessorNames) {
//没有被处理过的
if (!processedBeans.contains(ppName)) {
//显示的调用getBean()的方式获取出该对象然后加入到currentRegistryProcessors集合中去
currentRegistryProcessors.add(beanFactory.getBean(ppName, BeanDefinitionRegistryPostProcessor.class));
//同时也加入到processedBeans集合中去
processedBeans.add(ppName);
//再次设置为true
reiterate = true;
}
}
//对currentRegistryProcessors集合中BeanDefinitionRegistryPostProcessor进行排序
sortPostProcessors(currentRegistryProcessors, beanFactory);
//把他加入到用于保存到registryProcessors中
registryProcessors.addAll(currentRegistryProcessors);
//调用他的后置处理方法
invokeBeanDefinitionRegistryPostProcessors(currentRegistryProcessors, registry);
//进行clear
currentRegistryProcessors.clear();
}
//调用实现了BeanDefinitionRegistryPostProcessor的接口 他是他也同时实现了BeanFactoryPostProcessor的方法
invokeBeanFactoryPostProcessors(registryProcessors, beanFactory);
//调用BeanFactoryPostProcessor成品的不是通过getBean的
invokeBeanFactoryPostProcessors(regularPostProcessors, beanFactory);
}
else { //若当前的beanFacotory没有实现了BeanDefinitionRegistry 直接调用 beanFacotoryPostProcessor接口的方法进行后置处理
invokeBeanFactoryPostProcessors(beanFactoryPostProcessors, beanFactory);
}
//获取容器中所有的 BeanFactoryPostProcessor
String[] postProcessorNames =
beanFactory.getBeanNamesForType(BeanFactoryPostProcessor.class, true, false);
//保存BeanFactoryPostProcessor类型实现了priorityOrdered
List<BeanFactoryPostProcessor> priorityOrderedPostProcessors = new ArrayList<>();
//保存BeanFactoryPostProcessor类型实现了Ordered接口的
List<String> orderedPostProcessorNames = new ArrayList<>();
//保存BeanFactoryPostProcessor没有实现任何优先级接口的
List<String> nonOrderedPostProcessorNames = new ArrayList<>();
for (String ppName : postProcessorNames) {
//processedBeans包含的话,表示在上面处理BeanDefinitionRegistryPostProcessor的时候处理过了
if (processedBeans.contains(ppName)) {
// skip - already processed in first phase above
}
//判断是否实现了PriorityOrdered
else if (beanFactory.isTypeMatch(ppName, PriorityOrdered.class)) {
priorityOrderedPostProcessors.add(beanFactory.getBean(ppName, BeanFactoryPostProcessor.class));
}
//判断是否实现了Ordered
else if (beanFactory.isTypeMatch(ppName, Ordered.class)) {
orderedPostProcessorNames.add(ppName);
}
//没有实现任何的优先级接口的
else {
nonOrderedPostProcessorNames.add(ppName);
}
}
// 先调用BeanFactoryPostProcessor实现了 PriorityOrdered接口的
sortPostProcessors(priorityOrderedPostProcessors, beanFactory);
invokeBeanFactoryPostProcessors(priorityOrderedPostProcessors, beanFactory);
//再调用BeanFactoryPostProcessor实现了 Ordered.
List<BeanFactoryPostProcessor> orderedPostProcessors = new ArrayList<>();
for (String postProcessorName : orderedPostProcessorNames) {
orderedPostProcessors.add(beanFactory.getBean(postProcessorName, BeanFactoryPostProcessor.class));
}
sortPostProcessors(orderedPostProcessors, beanFactory);
invokeBeanFactoryPostProcessors(orderedPostProcessors, beanFactory);
//调用没有实现任何方法接口的
List<BeanFactoryPostProcessor> nonOrderedPostProcessors = new ArrayList<>();
for (String postProcessorName : nonOrderedPostProcessorNames) {
nonOrderedPostProcessors.add(beanFactory.getBean(postProcessorName, BeanFactoryPostProcessor.class));
}
invokeBeanFactoryPostProcessors(nonOrderedPostProcessors, beanFactory);
// Clear cached merged bean definitions since the post-processors might have
// modified the original metadata, e.g. replacing placeholders in values...
beanFactory.clearMetadataCache();
}
......
}
是不是发现 这个方法中的 好几个部分的代码 很相似?
细节解析
我们说 这个BeanFactoryPostProcessors 大部分情况下是没有值的,那什么场景下会有有值呢?
addBeanFactoryPostProcessor
那继续分段来解读Spring的设计思想
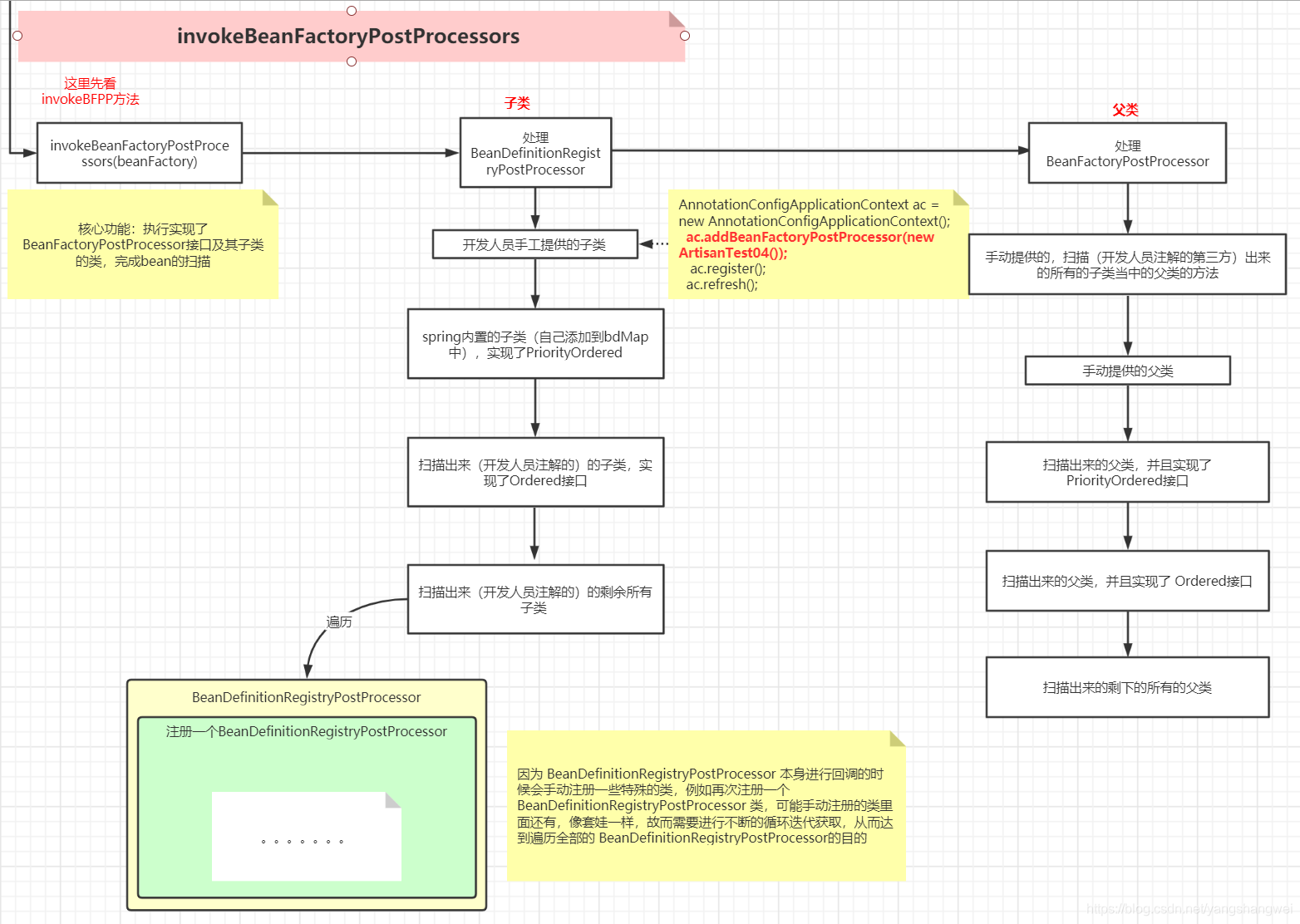
【初始化对应的集合 & 遍历用户自己手动添加的后置处理器】
- 判断当前的beanFactory是不是 BeanDefinitionRegistry。 这个绝大部分情况是成立的,除非开发者继承整个工厂的顶级接口AliasRegistry去实现一个完全由自己实现的工厂,这个判断才不会成立。
- 紧接着定义了2个集合 : 第一个集合
List<BeanFactoryPostProcessor> regularPostProcessors看List中的类型BeanFactoryPostProcessor,这个地方是存放我们手动提供给Spring的后置处理器,注意这个手动, 并不是又Spring扫描得到的。 比如下面这种方式ac.addBeanFactoryPostProcessor
AnnotationConfigApplicationContext ac = new AnnotationConfigApplicationContext();
ac.addBeanFactoryPostProcessor(new ArtisanTest04());
ac.register();
ac.refresh();
第二个集合是干啥的呢? List<BeanDefinitionRegistryPostProcessor> registryProcessors 同样的看类型 BeanDefinitionRegistryPostProcessor ,这个就是存放执行过程中找到的BeanDefinitionRegistryPostProcessor
存放它的意图是什么呢?
因为BeanDefinitionRegistryPostProcessor是BeanFactoryPostProcessor的子类,在整个执行调用过程中,我们会先执行BeanDefinitionRegistryPostProcessor类型的后置处理器,在执行BeanFactoryPostProcessor类型的,但是因为是子类和父类的关系,为了避免后面重复的获取,就也把BeanDefinitionRegistryPostProcessor存储起来,等待BeanDefinitionRegistryPostProcessor的方法执行完毕之后,就直接执行它父类的方法,这也能够从侧面证明BeanDefinitionRegistryPostProcessor的postProcessBeanFactory方法是优先于BeanFactoryPostProcessor的postProcessBeanFactory方法先执行的
- 紧接着就是循环处理开发人员手工添加的
BeanFactoryPostProcessor. 如果是BeanDefinitionRegistryPostProcessor的就先调用,如果是BeanFactoryPostProcessor类型的,就先放到regularPostProcessors集合中,等待BeanDefinitionRegistryPostProcessor执行完毕后,在进行BeanFactoryPostProcessor的调用 .
【调用实现了PriorityOrdered接口的BeanDefinitionRegistryPostProcessor】

这是第一个重点的Code , 首先会先去在整个bean工厂寻找BeanDefinitionRegistryPostProcessor类型的并且实现了类PriorityOrdered的类 .
注意此时没有任何人向beanFactory中放置该类型的类,只有一个实现,就是Spring在开天辟地的时候初始化的几个BeanDefinition,其中有一个符合条件
ConfigurationClassPostProcessor,这个类是Spring初始化的时候就放置到容器里面的,主要作用就是解析Spring配置类,然后扫描项目,将项目内符合条件的类,比如@Server、@Bean之流加了注解的类,转换成BeanDefinition,然后存放到容器,请注意一点,此时经过ConfigurationClassPostProcessor的执行之后 invokeBeanDefinitionRegistryPostProcessors(currentRegistryProcessors, registry, beanFactory.getApplicationStartup());,Spring容器中就有值了,有了我们配置的所有的应该被Spring管理的类!此时再去寻找就会寻找我们自己定义的一些后置处理器了!
【调用实现了Ordered接口的BeanDefinitionRegistryPostProcessor】
我们看下找到了啥
这里不会处理,因为已经处理过了 !processedBeans.contains(ppName)
这段代码的含义就是: 基本和上面的代码一样,唯一不同的就是本次寻找的是实现了Ordered了的接口,因为上面ConfigurationClassPostProcessor的执行,此时容器内部就有了我们自己定义的类信息,所以如果我们有一个类实现了BeanDefinitionRegistryPostProcessor且实现了Ordered接口,那么此时就能够被执行了 。
【调用剩余的BeanDefinitionRegistryPostProcessor】
经过上面两个实现了PriorityOrdered、Ordered接口两种BeanDefinitionRegistryPostProcessor之后,优先级别最高的已经执行完毕了,后续只需要去执行剩余的BeanDefinitionRegistryPostProcessor就可以了 .
这里为什么有个循环呢?
因为,BeanDefinitionRegistryPostProcessor是一个接口,在回调他的方法的时候,里面的方法可能又注册了一些BeanDefinition,这些BeanDefinition也是BeanDefinitionRegistryPostProcessor类型的。
举个例子就像俄罗斯套娃一样,每一个里面都会进行一些注册,不知道会套多少层,所以要进行一个死循环,只要有,就一直遍历寻找,直到执行完为止!类似于下图这样:
【开始调用BeanDefinitionRegistryPostProcessor的父类方法】
第一行 :执行BeanDefinitionRegistryPostProcessor的父类方法,也就是BeanFactoryPostProcessor的接口方法,因为BeanDefinitionRegistryPostProcessor是BeanFactoryPostProcessor类型的,为了避免重复查询就事先执行了,他的优先级高于普通的BeanFactoryPostProcessor
第二行: 执行用户手动添加的BeanFactoryPostProcessor
【寻找BeanFactoryPostProcessor】
判断是否有处理
主要流程
- 先寻找所有的BeanFactoryPostProcessor类
- 初始化三个集合,实现PriorityOrdered的集合、实现了Ordered的集合、剩余的BeanFactoryPostProcessor集合
- 遍历寻找到的所有的BeanFactoryPostProcessor类
- 判断当 processedBeans集合已经存在,也就是被BeanDefinitionRegistryPostProcessor处理过的直接跳过,避免重复执行!
- 如果是实现了PriorityOrdered接口,直接getBean()提前实例化后,加入到对应的集合,注意此时已经进行实例化!
- 如果是实现了Ordered接口,那么将他的名字放到对应的集合中,注意此时他没有实例化!
将普通的BeanFactoryPostProcessor放到对应的集合,注意也没有实例化
通过上述, 只有PriorityOrdered类型的BeanFactoryPostProcessor被实例化了,然后放置到了集合中去!
【执行BeanFactoryPostProcessor】
- 先对实现了PriorityOrdered的集合进行排序后执行,注意,因为上面在添加到集合的时候已经通过igetBean()实例化了,所以,此时可以直接执行
- 遍历实现了Ordered的beanName集合,然后通过getBean,实例化对应的BeanFactoryPostProcessor,放到对应的集合orderedPostProcessors,排序后进行执行
- 遍历剩余的BeanFactoryPostProcessor,然后getBean实例化后,直接执行
小结
至此invokeBeanFactoryPostProcessors 所有的Code就分析了 ,方法执行完以后就完成了对所有符合条件的对象的扫描 ,如果有符合条件的,会通过getBean方法提前实例化。

























还没有评论,来说两句吧...