今天我们的内容是CAS以及原子操作类应用与源码浅析,还会利用CAS来完成一个单例模式,还涉及到伪共享等。因为CAS是并发框架的基石,所以相当重要,这篇博客是一个长文,请做好准备。
说到CAS,不得不提到两个专业词语:悲观锁,乐观锁。我们先来看看什么是悲观锁,什么是乐观锁。
悲观锁,乐观锁
第一次看到悲观锁,乐观锁的时候,应该是在应付面试,看面试题的时候。有这么一个例子:如何避免多线程对数据库中的同一条记录进行修改。
悲观锁
如果是mysql数据库,利用for update关键字+事务。这样的效果就是当A线程走到for update的时候,会把指定的记录上锁,然后B线程过来,就只能等待,A线程修改完数据之后,提交事务,锁就被释放了,这个时候B线程终于可以继续做他的事情了。悲观锁往往是互斥的:只有我一个人可以进来,其他人都给我等着。这么做是相当影响性能的。
乐观锁
在数据表中加一个版本号的字段:version,这个字段不需要程序员手动维护,是数据库主动维护的,每次修改数据,version都会发生更改。
当version现在是1:
A线程进来,读到version是1。
B线程进来,读到version是1。
A线程执行了更新的操作:
update stu set name='codebear' where id=1 and version=1。成功。数据库主动把version改成了2。B线程执行了更新的操作:
update stu set name='hello' where id=1 and version=1。失败。因为这个时候version字段已经不是1了。
乐观锁其实不能叫锁,它没有锁的概念。
在Java中,也有悲观锁,乐观锁的概念,悲观锁的典型代表就是Synchronized,而乐观锁的典型代表就是今天要说的CAS。而说CAS之前,先要说下原子操作类,因为CAS是原子操作类的基石,我们先要看看原子操作类的强大之处,从而产生探究CAS的兴趣。
原子操作类的应用
我们先来看看原子操作类的应用。在Java中提供了很多原子操作类,比如AtomicInteger,其中有一个自增方法。
public class Main {
public static void main(String[] args) {
Thread[] threads = new Thread[20];
AtomicInteger atomicInteger = new AtomicInteger();
for (int i = 0; i < 20; i++) {
threads[i] = new Thread(() -> {
for (int j = 0; j < 1000; j++) {
atomicInteger.incrementAndGet();
}
});
threads[i].start();
}
join(threads);
System.out.println("x=" + atomicInteger.get());
}
private static void join(Thread[] threads) {
for (int i = 0; i < 20; i++) {
try {
threads[i].join();
} catch (InterruptedException e) {
e.printStackTrace();
}
}
}
}
运行结果:
这就是原子操作类的神奇之处了,在高并发的情况下,这种方法会比Synchronized更有优势,毕竟Synchronized关键字会让代码串行化,失去了多线程优势。
我们再来看个案例:
如果有一个需求,一个字段的初始值为0,开三个线程:
一个线程执行:当x=0,x修改为100
一个线程执行:当x=100,x修改为50
一个线程执行:当x=50,x修改为60
public static void main(String[] args) {
AtomicInteger atomicInteger=new AtomicInteger();
new Thread(() -> {
if(!atomicInteger.compareAndSet(0,100)){
System.out.println("0-100:失败");
}
}).start();
new Thread(() -> {
try {
Thread.sleep(500);////注意这里睡了一会儿,目的是让第三个线程先执行判断的操作,从而让第三个线程修改失败
} catch (InterruptedException e) {
e.printStackTrace();
}
if(!atomicInteger.compareAndSet(100,50)){
System.out.println("100-50:失败");
}
}).start();
new Thread(() -> {
if(!atomicInteger.compareAndSet(50,60)){
System.out.println("50-60:失败");
}
}).start();
try {
Thread.sleep(1000);
} catch (InterruptedException e) {
e.printStackTrace();
}
}
运行结果也是一样的:
这个例子好像没有什么意思啊,甚至有点无聊,为什么要举这个例子呢,因为在这里,我所调用的方法compareAndSet,首字母就是CAS,而且传递了两个参数,这两个参数是在原生CAS操作中必须要传递的,离原生的CAS操作更近一些。
既然原子操作类那么牛逼,我们很有必要探究下原子操作类的基石:CAS。
CAS
CAS的全称是Compare And Swap,即比较交换,当然还有一种说法:Compare And Set,调用原生CAS操作需要确定三个值:
要更新的字段
预期值
新值
其中,要更新的字段(变量)有时候会被拆分成两个参数:1.实例 2.偏移地址。
也许你看到这里,会觉得云里雾里,不知道我在说什么,没关系,继续硬着头皮看下去。
我们先来看看compareAndSet的源码。
compareAndSet源码浅析
首先,调用这个方法需要传递两个参数,一个是预期值,一个是新值,这个预期值就是旧值(是值,不是字段),新值就是我们希望修改的值(是值,不是字段)。我们来看看这个方法的内部实现:
public final boolean compareAndSet(int expect, int update) {
return unsafe.compareAndSwapInt(this, valueOffset, expect, update);
}
调用了unsafe下的compareAndSwapInt方法,除了传递了我们传到此方法的两个参数之外,又传递了两个参数,这两个参数就是我上面说的实例和偏移地址,this代表是当前类的实例,即AtomicInteger类的实例,这个偏移地址又是什么鬼呢,说的简单点,就是确定我们需要修改的字段在实例的哪个位置。
知道了实例,知道了我们的需要修改的字段是在实例的哪个位置,就可以确定这个字段了。不过,这个确定的过程不是在Java中做的,而是在更底层做的。
偏移地址是在本类的静态代码块中获得的:
private static final long valueOffset;
static {
try {
valueOffset = unsafe.objectFieldOffset
(AtomicInteger.class.getDeclaredField("value"));
} catch (Exception ex) { throw new Error(ex); }
}
unsafe.objectFieldOffset接收的是Field类型的参数,得到的就是对应字段的偏移地址了,这里就是获得value字段在本类,即AtomicInteger中的偏移地址。
我们在来看看value字段的定义:
private volatile int value;
volatile是为了保证内存的可见性。
大家肯定想一探究竟compareAndSwapInt和objectFieldOffset这两个方法中做了什么事情,很遗憾,个人水平有限,目前还没有能力去探究,只知道这种写法是JNI,会调用到C或者C++,最终会把对应的指令发送给CPU,这是可以保证原子性的。
我们可以看下这两个方法的定义:
public final native boolean compareAndSwapInt(Object var1, long var2, int var4, int var5);
public native long objectFieldOffset(Field var1);
这两个方法被native标记了。
我们来为compareAndSwapInt方法做一个比较形象的解释:
当我们执行compareAndSwapInt方法,传入10和100,Java会和更底层进行通信:老铁,我给你了字段的所属实例和偏移地址,你帮我看下这个字段的值是不是10,如果是10的话,你就改成100,并且返回true,如果不是的话,不用修改,返回false把。
其中比较的过程就是compare,修改的值的过程就是swap,因为是把旧值替换成新值,所以我们把这样的操作称为CAS。
我们再来看看incrementAndGet的源码。
incrementAndGet源码浅析
public final int incrementAndGet() {
return unsafe.getAndAddInt(this, valueOffset, 1) + 1;
}
public final int getAndAddInt(Object var1, long var2, int var4) {
int var5;
do {
var5 = this.getIntVolatile(var1, var2);
} while(!this.compareAndSwapInt(var1, var2, var5, var5 + var4));
return var5;
}
incrementAndGet方法会调到用getAndAddInt方法,这里有三个参数:
var1:实例。
var2:偏移地址。
var4:需要自增的值,这里是1。
getAndAddInt方法内部有一个while循环,循环体内部根据实例和偏移地址获得对应的值,这里先称为A,再来看看while里面的判断内容,JDK和更底层进行通讯:嘿,我把实例和偏移地址给你,你帮我看下这个值是不是A,如果是的话,帮我修改成A+1,返回true,如果不是的话,返回false吧。
这里要思考一个问题:为什么需要while循环?
比如同时有两个线程执行到了getIntVolatile方法,拿到的值都是10,其中线程A执行native方法,修改成功,但是线程B就修改失败了啊,因为CAS操作是可以保证原子性的,所以线程B只能苦逼的再一次循环,这一次拿到的值是11,又去执行native方法,修改成功。
像这样的while循环,有一个高大上的称呼:CAS自旋。
让我们试想一下,如果现在并发真的很高很高,会出现什么事情?大量的线程在进行CAS自旋,这太浪费CPU了吧。所以在Java8之后,对原子操作类进行了一定的优化,这个我们后面再说。
可能大家对于原子操作类的底层实现,还是比较迷茫,还是不知道unsafe下面的方法到底是什么意思,毕竟刚才只是简单的读了下代码,俗话说“纸上得来终觉浅,绝知此事要躬行”,所以我们需要自己调用下unsafe下面的方法,来加深理解。
Unsafe
Unsafe:不安全的,既然有这样的命名,说明这个类是比较危险的,Java官方也不推荐我们直接操作Unsafe类,但是毕竟现在是学习阶段,写写demo而已,只要不是发布到生产环境,又有什么关系呢?
Unsafe下面的方法还是比较多的,我们选择几个方法来看下,最终我们会利用这几个方法来完成一个demo。
objectFieldOffset:接收一个Field类型的数据,返回偏移地址。
compareAndSwapInt:比较交换,接收四个参数:实例,偏移地址,预期值,新值。
getIntVolatile:获得值,支持Volatile,接收两个参数:实例,偏移地址。
这三个方法在上面的源码浅析中,已经出现过了,也进行了一定的解释,这里再解释一下,就是为了加深印象,我在学习CAS的时候,也是反复的看博客,看源码,突然恍然大悟。我们需要用这三个方法来完成一个demo:写一个原子操作自增的方法,自增的值可以自定义,没错,这个方法上面我已经分析过了。下面直接放出代码:
public class MyAtomicInteger {
private volatile int value;
private static long offset;//偏移地址
private static Unsafe unsafe;
static {
try {
Field theUnsafeField = Unsafe.class.getDeclaredField("theUnsafe");
theUnsafeField.setAccessible(true);
unsafe = (Unsafe) theUnsafeField.get(null);
Field field = MyAtomicInteger.class.getDeclaredField("value");
offset = unsafe.objectFieldOffset(field);//获得偏移地址
} catch (Exception e) {
e.printStackTrace();
}
}
public void increment(int num) {
int tempValue;
do {
tempValue = unsafe.getIntVolatile(this, offset);//拿到值
} while (!unsafe.compareAndSwapInt(this, offset, tempValue, value + num));//CAS自旋
}
public int get() {
return value;
}
}
public class Main {
public static void main(String[] args) {
Thread[] threads = new Thread[20];
MyAtomicInteger atomicInteger = new MyAtomicInteger();
for (int i = 0; i < 20; i++) {
threads[i] = new Thread(() -> {
for (int j = 0; j < 1000; j++) {
atomicInteger.increment(1);
}
});
threads[i].start();
}
for (int i = 0; i < threads.length; i++) {
try {
threads[i].join();
} catch (InterruptedException e) {
e.printStackTrace();
}
}
System.out.println("x=" + atomicInteger.get());
}
}
运行结果:
你可能会有疑问,为什么需要用反射来获取theUnsafe,其实这是JDK为了保护我们,让我们无法方便的获得unsafe,如果我们和JDK一样来获得unsafe会报错:
@CallerSensitive
public static Unsafe getUnsafe() {
Class var0 = Reflection.getCallerClass();
if (!VM.isSystemDomainLoader(var0.getClassLoader())) {
throw new SecurityException("Unsafe");//如果我们也以getUnsafe来获得theUnsafe,会抛出异常
} else {
return theUnsafe;
}
}
CAS与单例模式
对的,你没看错,我也没写错,用CAS也可以完成单例模式,虽然在正常开发中,不会有人用CAS来完成单例模式,但是是检验是否学会CAS的一个很好的题目。
public class Singleton {
private Singleton() {
}
private static AtomicReference singletonAtomicReference = new AtomicReference<>();
public static Singleton getInstance() {
while (true) {
Singleton singleton = singletonAtomicReference.get();// 获得singleton
if (singleton != null) {// 如果singleton不为空,就返回singleton
return singleton;
}
// 如果singleton为空,创建一个singleton
singleton = new Singleton();
// CAS操作,预期值是NULL,新值是singleton
// 如果成功,返回singleton
// 如果失败,进入第二次循环,singletonAtomicReference.get()就不会为空了
if (singletonAtomicReference.compareAndSet(null, singleton)) {
return singleton;
}
}
}
}
注释写的已经比较清楚了,可以对着注释,再好好理解一下。
ABA
compareAndSet方法,上面已经写过一个demo,大家可以也试着分析下源码,我就不再分析了,我之所以要再次提到compareAndSet方法,是为了引出一个问题。
假设有三个步骤:
修改150为50
修改50为150
修改150为90
请仔细看,这三个步骤做的事情,一个变量刚开始是150,修改成了50,后来又被修改成了150!(又改回去了),最后如果这个变量是150,再改成90。这就是CAS中ABA的问题。
第三步,判断这个值是否是150,有两种不同的需求:
没错啊,虽然这个值被修改了,但是现在被改回去了啊,所以第三步的判断是成立的。
不对,这个值虽然是150,但是这个值曾经被修改过,所以第三步的判断是不成立的。
针对于第二个需求,我们可以用AtomicStampedReference来解决这个问题,AtomicStampedReference支持泛型,其中有一个stamp的概念。下面直接贴出代码:
public static void main(String[] args) {
try {
AtomicStampedReference atomicStampedReference = new AtomicStampedReference(150, 0);
Thread thread1 = new Thread(() -> {
Integer oldValue = atomicStampedReference.getReference();
int stamp = atomicStampedReference.getStamp();
if (atomicStampedReference.compareAndSet(oldValue, 50, 0, stamp + 1)) {
System.out.println("150->50 成功:" + (stamp + 1));
}
});
thread1.start();
Thread thread2 = new Thread(() -> {
try {
Thread.sleep(1000);//睡一会儿,是为了保证线程1 执行完毕
} catch (InterruptedException e) {
e.printStackTrace();
}
Integer oldValue = atomicStampedReference.getReference();
int stamp = atomicStampedReference.getStamp();
if (atomicStampedReference.compareAndSet(oldValue, 150, stamp, stamp + 1)) {
System.out.println("50->150 成功:" + (stamp + 1));
}
});
thread2.start();
Thread thread3 = new Thread(() -> {
try {
Thread.sleep(2000);//睡一会儿,是为了保证线程1,线程2 执行完毕
} catch (InterruptedException e) {
e.printStackTrace();
}
Integer oldValue = atomicStampedReference.getReference();
int stamp = atomicStampedReference.getStamp();
if (atomicStampedReference.compareAndSet(oldValue, 90, 0, stamp + 1)) {
System.out.println("150->90 成功:" + (stamp + 1));
}
});
thread3.start();
thread1.join();
thread2.join();
thread3.join();
System.out.println("现在的值是" + atomicStampedReference.getReference() + ";stamp是" + atomicStampedReference.getStamp());
} catch (Exception e) {
e.printStackTrace();
}
}
Java8对于原子操作类的优化
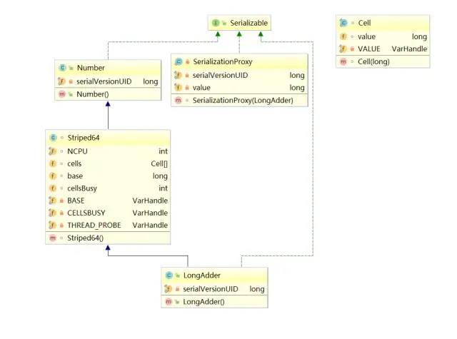
在进行incrementAndGet源码解析的时候,说到一个问题:在高并发之下,N多线程进行自旋竞争同一个字段,这无疑会给CPU造成一定的压力,所以在Java8中,提供了更完善的原子操作类:LongAdder。
我们简单的说下它做了下什么优化,它内部维护了一个数组Cell[]和base,Cell里面维护了value,在出现竞争的时候,JDK会根据算法,选择一个Cell,对其中的value进行操作,如果还是出现竞争,会换一个Cell再次尝试,最终把Cell[]里面的value和base相加,得到最终的结果。
因为其中的代码比较复杂,我就选择几个比较重要的问题,带着问题去看源码:
Cell[]是何时被初始化的。
如果没有竞争,只会对base进行操作,这是从哪里看出来的。
初始化Cell[]的规则是什么。
Cell[]扩容的时机是什么。
初始化Cell[]和扩容Cell[]是如何保证线程安全性的。
这是LongAdder类的UML图:
add方法:
public void add(long x) {
Cell[] cs; long b, v; int m; Cell c;
if ((cs = cells) != null || !casBase(b = base, b + x)) {//第一行
boolean uncontended = true;
if (cs == null || (m = cs.length - 1) < 0 ||//第二行
(c = cs[getProbe() & m]) == null ||//第三行
!(uncontended = c.cas(v = c.value, v + x)))//第四行
longAccumulate(x, null, uncontended);//第五行
}
}
第一行:||判断,前者是判断cs=cells是否【不为空】,后者是判断CAS是否【不成功】 。casBase做什么了?
final boolean casBase(long cmp, long val) {
return BASE.compareAndSet(this, cmp, val);
}
这个比较简单,就是调用compareAndSet方法,判断是否成功:
如果当前没有竞争,返回true。
如果当前有竞争,有线程会返回false。
再回到第一行,整体解释下这个判断:如果cell[]已经被初始化了,或者有竞争,才会进入到第二行代码。如果没有竞争,也没有初始化,就不会进入到第二行代码。
这就回答了第二个问题:如果没有竞争,只会对base进行操作,是从这里看出来的。
第二行代码:||判断,前者判断cs是否【为NULL】,后者判断(cs的长度-1)是否【大于0】。这两个判断,应该都是判断Cell[]是否初始化的。如果没有初始化,会进入第五行代码。
第三行代码:如果cell进行了初始化,通过【getProbe() & m】算法得到一个数字,判断cs[数字]是否【为NULL】,并且把cs[数字]赋值给了c,如果【为NULL】,会进入第五行代码。
我们需要简单的看下getProbe() 中做了什么:
static final int getProbe() {
return (int) THREAD_PROBE.get(Thread.currentThread());
}
private static final VarHandle THREAD_PROBE;
我们只要知道这个算法是根据THREAD_PROBE算出来的即可。
第四行代码:对c进行了CAS操作,看是否成功,并且把返回值赋值给uncontended,如果当前没有竞争,就会成功,如果当前有竞争,就会失败,在外面有一个!(),所以CAS失败了,会进入第五行代码。需要注意的是,这里已经是对Cell元素进行操作了。
第五行代码:这方法内部非常复杂,我们先看下方法的整体:
有三个if:
1.判断cells是否被初始化了,如果被初始化了,进入这个if。
这里面又包含了6个if,真可怕,但是在这里,我们不用全部关注,因为我们的目标是解决上面提出来的问题。
我们还是先整体看下:
第一个判断:根据算法,拿出cs[]中的一个元素,并且赋值给c,然后判断是否【为NULL】,如果【为NULL】,进入这个if。
if (cellsBusy == 0) { // 如果cellsBusy==0,代表现在“不忙”,进入这个if
Cell r = new Cell(x); //创建一个Cell
if (cellsBusy == 0 && casCellsBusy()) {//再次判断cellsBusy ==0,加锁,这样只有一个线程可以进入这个if
//把创建出来Cell元素加入到Cell[]
try {
Cell[] rs; int m, j;
if ((rs = cells) != null &&
(m = rs.length) > 0 &&
rs[j = (m - 1) & h] == null) {
rs[j] = r;
break done;
}
} finally {
cellsBusy = 0;//代表现在“不忙”
}
continue; // Slot is now non-empty
}
}
collide = false;
这就对第一个问题进行了补充,初始化Cell[]的时候,其中一个元素是NULL,这里对这个为NULL的元素进行了初始化,也就是只有用到了这个元素,才去初始化。
第六个判断:判断cellsBusy是否为0,并且加锁,如果成功,进入这个if,对Cell[]进行扩容。
try {
if (cells == cs) // Expand table unless stale
cells = Arrays.copyOf(cs, n <<>1);
} finally {
cellsBusy = 0;
}
collide = false;
continue;
这就回答了第五个问题的一半:扩容Cell[]的时候,利用CAS加了锁,所以保证线程的安全性。
那么第四个问题呢?首先你要注意,最外面是一个for (;;)死循环,只有break了,才终止循环。
一开始collide为false,在第三个if中,对cell进行CAS操作,如果成功,就break了,所以我们需要假设它是失败的,进入第四个if,第四个if中会判断Cell[]的长度是否大于CPU核心数, 如果小于核心数,会进入第五个判断,这个时候collide为false,会进入这个if,把collide改为true,代表有冲突,然后跑到advanceProbe方法,生成一个新的THREAD_PROBE,再次循环。
如果在第三个if中,CAS还是失败,再次判断Cell[]的长度是否大于核心数,如果小于核心数,会进入第五个判断,这个时候collide为true,所以不会进入第五个if中去了,这样就进入了第六个判断,进行扩容。是不是很复杂。
简单的来说,Cell[]扩容的时机是:当Cell[]的长度小于CPU核心数,并且已经两次Cell CAS失败了。
2.前面两个判断很好理解,主要看第三个判断:
final boolean casCellsBusy() {
return CELLSBUSY.compareAndSet(this, 0, 1);
}
cas设置CELLSBUSY为1,可以理解为加了个锁,因为马上就要进行初始化了。
try { // Initialize table
if (cells == cs) {
Cell[] rs = new Cell[2];
rs[h & 1] = new Cell(x);
cells = rs;
break done;
}
} finally {
cellsBusy = 0;
}
初始化Cell[],可以看到长度为2,根据算法,对其中的一个元素进行初始化,也就是此时Cell[]的长度为2,但是里面有一个元素还是NULL,现在只是对其中一个元素进行了初始化,最终把cellsBusy修改成了0,代表现在“不忙了”。
这就回答了
第一个问题:当出现竞争,且Cell[]还没有被初始化的时候,会初始化Cell[]。
第四个问题:初始化的规则是创建长度为2的数组,但是只会初始化其中一个元素,另外一个元素为NULL。
第五个问题的一半:在对Cell[]进行初始化的时候,是利用CAS加了锁,所以可以保证线程安全。
3.如果上面的都失败了,对base进行CAS操作。
如果大家跟着我一起在看源码,会发现一个可能以前从来也没有见过的注解:
这个注解是干什么的?Contended是用来解决伪共享的。
好了,又引出来一个知识盲区,伪共享为何物。
伪共享
我们知道CPU和内存之间的关系:当CPU需要一个数据,会先去缓存中找,如果缓存中没有,会去内存找,找到了,就把数据复制到缓存中,下次直接去缓存中取出即可。
但是这种说法,并不完善,在缓存中的数据,是以缓存行的形式存储的,什么意思呢?就是一个缓存行可能不止一个数据。假如一个缓存行的大小是64字节,CPU去内存中取数据,会把临近的64字节的数据都取出来,然后复制到缓存。
这对于单线程,是一种优化。试想一下,如果CPU需要A数据,把临近的BCDE数据都从内存中取出来,并且放入缓存了,CPU如果再需要BCDE数据,就可以直接去缓存中取了。
但在多线程下就有劣势了,因为同一缓存行的数据,同时只能被一个线程读取,这就叫伪共享了。
有没有办法可以解决这问题呢?聪明的开发者想到了一个办法:如果缓存行的大小是64字节,我可以加上一些冗余字段来填充到64字节。
比如我只需要一个long类型的字段,现在我再加上6个long类型的字段作为填充,一个long占8字节,现在是7个long类型的字段,也就是56字节,另外对象头也占8个字节,正好64字节,正好够一个缓存行。
但是这种办法不够优雅,所以在Java8中推出了@jdk.internal.vm.annotation.Contended注解,来解决伪共享的问题。但是如果开发者想用这个注解, 需要添加 JVM 参数,具体参数我在这里就不说了,因为我没有亲测过。
这一章的篇幅相当长,几乎涵盖了CAS中大部分常见的问题。
并发框架,是非常难学的,因为在开发中,很少会真正用到并发方面的知识,但是并发对于提高程序的性能,吞吐量是非常有效的手段,所以并发是值得花时间去学习,去研究的。













还没有评论,来说两句吧...