置顶联合漏洞预警服务(2022-07-19 暂停开放)关于在线社工库关闭的问题 TOOBUG博客自2016年开始与之前守夜人平台进行合作,充分利用守夜人平台的预警中心,为双方会员提供信息安全预警、账号行为分析、个人信息检索、人际关系分析、用户网络指纹记录、精准IP定位等...
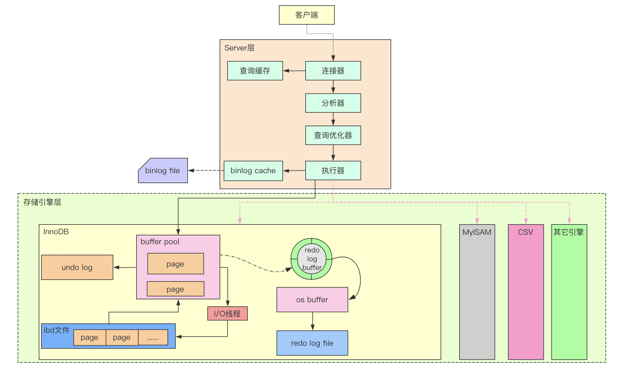
热文MySQL--架构组件极简总结目录 总体架构 一. 连接器 二、 查询缓存 三、分析器 四、 优化器 五、 执行器 总体架构 一. 连接器 连接器主要负责跟客户端建立连接、权限验证和管理连接,可以使用命令show processlist查看连接信...
热文《深入理解Java虚拟机》读书笔记(六)--虚拟机类加载机制(下)一、类加载器与类 通过一个类的全限定名来获取描述此类的二进制字节流,实现这个动作的代码模块称为“类加载器”。用户可以使用自定义的类加载器,以此自己决定如何去获取所需要的类。 在虚拟机中,对于任何一个类的唯一性是由加载...
热文数据结构与算法(一):时间复杂度和空间复杂度前言:俗话说程序=数据结构+算法,可见其重要性,但是切记不能死记硬背,最重要的是理解其背后原理和思想,最终达到训练我们的逻辑思维,提高编程技能,解决实际问题的目的。 一、概述 初学数据结构和算法的时候,大家都会接触到...
热文数据结构与算法(二):数组注:我们先由简到难总结一下常用的数据结构,如简单数组、链表、散列表、队列、栈、树、图等等,最后再来研讨算法。 一、线性表 线性表是很基本的一种数据结构,就如字面意思一样,它把若干数据线性组合在一起:每个元素都最多只有...
热文Zookeeper学习(二):ZAB原子广播和集群leader选举策略一、概述 Zookeeper 作为分布式系统协调者和管理者,承担着联结分布式系统的各组件来组成一个完整服务的职责,如 kafka 作为一个分布式集群,在 kafka 的内部体系结构中包含消息生产者,消费消费者,消息存...
热文SQL优化(三):子查询和IN,EXISTS用法和优化方法用法 1. 与IN结合使用 子查询与IN结合使用时,通常通过子查询查询出某个表单列的值,然后作为外层的SELECT的IN查询的数据源,如下,查询今天进行了购物的用户列表,首先通过子查询在订单表t_order查出所有今...
热文MySQL二进制日志binlog的设计与实现概述 MySQL为了实现数据的安全性和故障可恢复性(MySQL自身故障导致或者主机断电之类导致MySQL服务器异常退出的场景,对于主机磁盘损坏之类的故障无法恢复),对于数据的所有增删改操作在对相应的数据表进行写入之前...
热文JDK1.8源码分析:LinkedHashMap与LRU缓存设计思路概述 LinkedHashMap继承于HashMap,在HashMap的基础上,新增了两个特性: 支持以节点的插入顺序来迭代该map内的所有节点; 支持缓存设计中LRU的特性,即LinkedHashMap支持按访问顺...
热文JDK1.8源码分析:基于队列的线程同步器AbstractQueuedSynchronizer(AQS)概述 AQS是一个实现线程同步器的基础框架,线程同步器的作用是协调多个线程对共享资源的访问,如ReentrantLock,在多个线程共享同一个资源时,实现多线程对该共享资源的同步访问,避免并发访问导致数据不一致等问题...
热文@Configuration注解的类的加载(注意不是处理@Configuration注解处理)实现原理概述 这里主要分析@Configuration注解的类自身的加载的实现,即生成该类对应的BeanDefinition,注册到BeanFactory,此时该类就跟一个普通使用了如@Component注解的类一样,是在创...
USDT-trc20免费转账-2TRX=1次转账次数直接节省80%!无视对方有没有U或者是否交易所,低于2