置顶联合漏洞预警服务(2022-07-19 暂停开放)关于在线社工库关闭的问题 TOOBUG博客自2016年开始与之前守夜人平台进行合作,充分利用守夜人平台的预警中心,为双方会员提供信息安全预警、账号行为分析、个人信息检索、人际关系分析、用户网络指纹记录、精准IP定位等...
热文Java 8 - 收集器Collectors文章目录 Pre 简介 收集器用作高级归约 预定义收集器 Pre 我们前面学到了,流可以用类似于数据库的操作帮助你处理集合。 它们支持两种类型的操作: 中间操作(如 filter 或 map ) 终端操作(如 cou...
热文MySQL -体系结构初探文章目录 生猛干货 数据库 MySQL 主流分支 MySQL 数据库的体系结构 Client Connectors 层 MySQL Server 层 插件式的存储引擎层 一条SQL的执行过程 鸡肋的查询缓存 搞定My...
热文MySQL-索引优化篇(2)_使用索引扫描来优化排序文章目录 生猛干货 官方文档 使用索引扫描来优化排序 索引的列顺序和Order By子句的顺序完全一致 索引中所有列的方向(升序、降序)和 order by子句完全相同 order by中的字段全部在关联表中的第一张...
热文Apache Kafka-AckMode最佳实践文章目录 概述 AckMode源码解读 自动提交设置 手工提交设置 最佳实践 概述 Apache Kafka-消息丢失分析 及 ACK机制探究 我们这里配了个manual, 为啥子嘛 AckMode源码解读 我们来看...
热文Apache ZooKeeper - ZooKeeper 数据模型回顾文章目录 Pre 数据模型 概述 znode 节点类型与特性 持久节点 临时节点 有序节点 节点小结 节点的状态结构 Pre 前面我们梳理了Zk的核心功能 , ZooKeeper 作为一个分布式协调服务,提供了在分布...
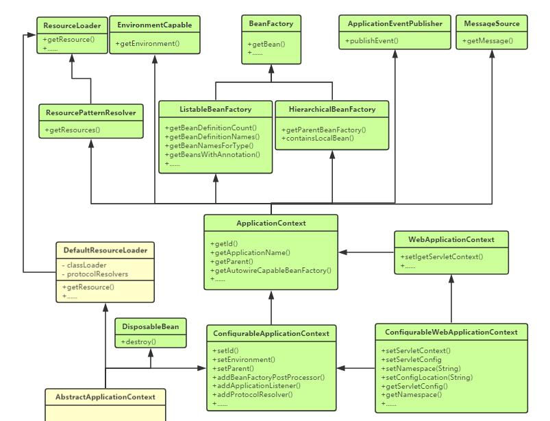
热文Spring-ApplicationContext解读文章目录 BeanFactory和ApplicationContext ApplicationContext ApplicationContext概述 ApplicationContext类体系结构 Applicat...
热文Spring5源码 - 14 如何在所有Bean创建完后做扩展?文章目录 葛大爷的问题 Answer 方式一 基于SmartInitializingSingleton接口 Source Code 方式二 基于Spring事件监听 Source Code 验证 葛大爷的问题 Ans...
热文Oracle-UNDO表空间解读文章目录 UNDO概述 UNDO数据的作用 1,回退事务 2,读一致性 3,事务恢复 4,闪回查询(FlashBack Query) 数据恢复栗子 回滚段著名的ORA-01555问题 Undo 表空间的两种管理方式 ...
热文Linux 中启用 Shell 脚本的调试模式shell 脚本调试系列 Linux 中启用 Shell 脚本的调试模式 在 Shell 脚本中执行语法检查调试模式 在 Shell 脚本中跟踪调试命令的执行 概述 脚本是存储在一个文件的一系列命令。在终端上输入一个...
热文Spring-AOP @AspectJ切点函数之execution()文章目录 概述 通过execution()定义切点的不同方式 通过方法签名定义切点 通过类定义切点 通过类包定义切点 通过方法入参定义切点 实例 概述 execution()是最常用的切点函数,语法如下 execut...
2TRX能量租赁-2TRX=1次转账次数直接节省80%!无视对方有没有U或者是否交易所,低于2TRX的都