置顶联合漏洞预警服务(2022-07-19 暂停开放)关于在线社工库关闭的问题 TOOBUG博客自2016年开始与之前守夜人平台进行合作,充分利用守夜人平台的预警中心,为双方会员提供信息安全预警、账号行为分析、个人信息检索、人际关系分析、用户网络指纹记录、精准IP定位等...
热文【SpringBoot框架篇】25.集成Minio实现文件的分布式对象存储文章目录 1.简介 2.安装使用 2.1.下载二进制文件安装 2.1.1 单机部署 2.1.2.集群安装 2.1.2.1 创建存储路径 2.1.2.2.创建集群启动脚本 2.1.2.3.分别启动4个节点 2.2.使用...
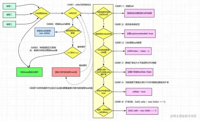
热文差别并发场景下LongAdder与AtomicLong若何选择来源:https://juejin.cn/post/6921595303460241415| 写在前面本篇文章其实不会间接进入主题讲为什么LongAdder性能好于AtomicLong,而是先介绍一下volatile...
热文springcloud 入门(5) Hystrix Dashboard &Turbine文章目录 Hystrix Dashboard Turbine 上篇介绍了hystrix的简单使用 springcloud多模块项目一步一步搭建(4)Hystrix 这篇学一学对Hystrix的监控。 Hystrix ...
热文Spring BootMyBatisMySQL 实现读写别离!做者:狂乱的贵令郎链接:https://www.cnblogs.com/cjsblog/p/9712457.html1、引言读写别离要做的工作就是关于一条SQL该选择哪个数据库去施行,至于谁来做选择数据库那件事儿,无...
热文妙用Java 8中的 Function接口 覆灭if...else...来源:juejin.cn/post/7011435192803917831在开发过程中经常会利用if...else...停止判断抛出异常、分收处置等操做。那些if...else...充溢在代码中严峻影响了代码代码的美...
热文springcloud 入门(4) HystrixHystrix Hystrix介绍 设计目标 快速入手 服务提供方正常,接口报错 服务提供方失联 实现feign.hystrix.FallbackFactory 在消费端实现生产端接口 Hystrix介绍 在分布式系...
热文【SpringBoot框架篇】24.集成FastDFS实现文件的分布式存储文章目录 1.简介 2.添加配置 2.1.在maven的pom.xml中添加fastDfs依赖包 2.2.修改应用配置文件 3.添加工具类 4.测试接口编写 5.测试 5.1.上传图片 5.2.下载图片 5.3.删除...
热文分布式文件存储-FastDFS环境搭建文章目录 1.简介 2.安装准备 2.1.安装环境 2.2.安装包准备 3.开始安装 3.1.安装libfastcommon 3.2.安装FastDFS 3.3.配置tracker 3.3.1创建tracker工作目...
热文拥抱毒瘤 DDD!来自公家号:蜜斯姐味道做者简介:蜜斯姐味道 (xjjdog),一个不允许法式员走弯路的公家号。聚焦根底架构和Linux。十年架构,日百亿流量,与你切磋高并发世界,给你纷歧样的味道。牛B的人物,早已经厌倦了中英文稠浊,...
热文看了同事写的代码,我竟然起头默默的模拟了。。。布景工作是如许的,目前我正在参与 XXXX 项目标搭建,需要与第三方对接接口。在对方的接口中存在几个异步通知,为了接口的平安性,需要对接口的参数停止验签处置。为了便利各人对异步通知返回参数的处置,Z 同事提出要将该验...
?免费转账波场网络的USDT-2TRX=1次转账次数直接节省80%!无视对方有没有U或者是否交易所,低于2