置顶联合漏洞预警服务(2022-07-19 暂停开放)关于在线社工库关闭的问题 TOOBUG博客自2016年开始与之前守夜人平台进行合作,充分利用守夜人平台的预警中心,为双方会员提供信息安全预警、账号行为分析、个人信息检索、人际关系分析、用户网络指纹记录、精准IP定位等...
热文垃圾收集之Remember Set(CardTable)前言 JVM为了更好的管理内存,提高GC效率,一般都会对内存进行划分,比如经典的分代收集,G1推出的Region等。而Java中的垃圾收集基本都基于可达性分析算法,这就涉及到对象枚举遍历和标记的过程。 在做Minor...
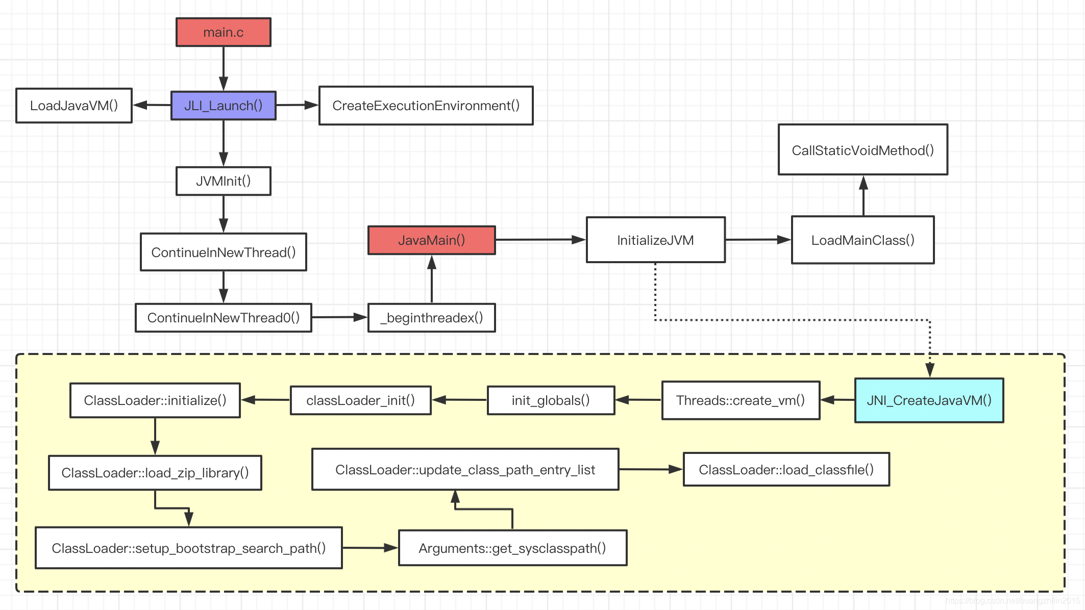
热文深入OpenJDK源码全面理解Java类加载器(上 -- JVM源码篇)目录 前言 一、从JVM源码看类加载器 1.1 Java层面的类加载器 1.2 JVM是如何启动的 1.3 C++层面的类加载器 1.3.1 初始化BootStrapClassLoader 1.3.2 BootStr...
热文《深入理解Java虚拟机》读书笔记(四)--虚拟机性能监控与故障处理工具目录 一、JDK命令行工具 1.1 jps:虚拟机进程状况工具 1.2 jstat:虚拟机统计信息监视工具 1.3 jinfo:Java配置信息工具 1.4 jmap:Java内存映像工具 1.5 jhat:虚拟机堆...
热文windows下jetty配置jvm启动参数命令行到jetty安装目录执行以下指令: D:\work\jetty>java -jar start.jar --add-to-start=jvm INFO: jvm initialised in ${jetty.b...
热文Mybatis源码分析(一):设计要点与核心架构分析设计初衷与目的 在mybatis的框架出现之前,在Java中存在两种方式来进行数据库操作: 第一种为JDBC,这种方式的缺点就是需要在应用代码中加载数据库驱动,创建数据库连接,创建执行语句,使用数据库连接来执行语句,...
热文SSL方式连接Netty服务端失败:OpenSslEngine类无法加载NoSuchMethodError异常排查分析一. netty客户端通过ssl方式连接服务端失败 最近在重构项目代码,在测试时在本地通过ssl的方式连接服务端,服务端通过SniHandler处理ssl连接时,报一下异常: 2019-05-27 17:32:26,...
热文数据结构-树(三):多路搜索树B树、B+树多路搜索树 完全二叉树高度:O(log2N),其中2为对数 完全M路搜索树的高度:O(logmN),其中M为对数,树每层的节点数 M路搜索树主要用于解决数据量大无法全部加载到内存的数据存储。通过增加每层节点的个数和在...
热文JDK1.8源码分析:可重入锁ReentrantLock和Condition的实现原理synchronized的用法和实现原理 synchronized实现线程同步的用法和实现原理 不足 synchronized在线程同步的使用方面,优点是使用简单,可以自动加锁和解锁,但是也存在一些不足: synch...
热文Intellij IDEA上的git代码合并与冲突解决代码合并 代码合并:当我们通过idea来合并其他分支的代码的时候,如将功能分支合并到测试分支,首先需要切换到测试分支,然后拉一下最新代码,最后合并你的功能分支,如下: git checkout test git pu...
热文Spring AOP源码分析(一):AOP与基础接口设计一、概述 SpringAOP设计的主要目的是将多个方法中的公用逻辑抽离出来,封装在一个Interctor拦截器中,然后使用该拦截器对这些方法的调用Invocation进行拦截,从而将这些公用逻辑添加回去,完成一次完整...
trx手续费-2TRX=1次转账次数直接节省80%!无视对方有没有U或者是否交易所,低于2TRX的都是钓