置顶联合漏洞预警服务(2022-07-19 暂停开放)关于在线社工库关闭的问题 TOOBUG博客自2016年开始与之前守夜人平台进行合作,充分利用守夜人平台的预警中心,为双方会员提供信息安全预警、账号行为分析、个人信息检索、人际关系分析、用户网络指纹记录、精准IP定位等...
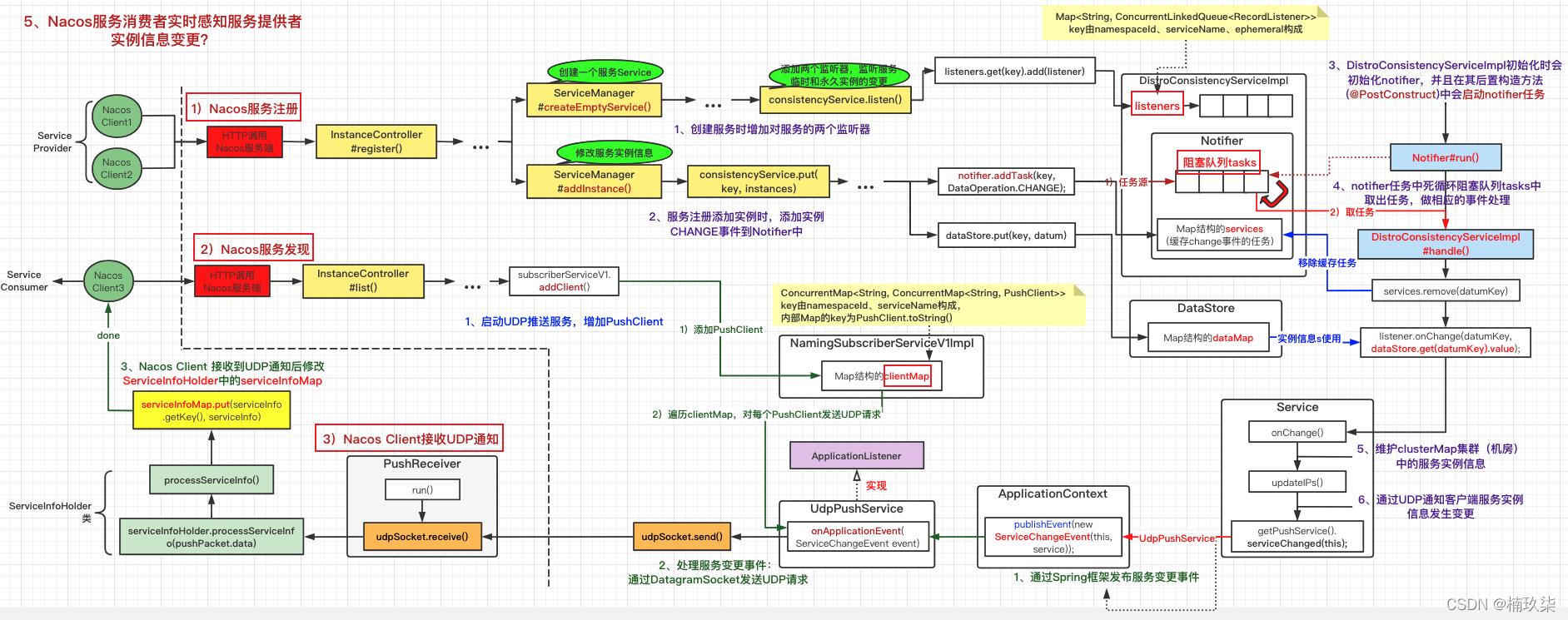
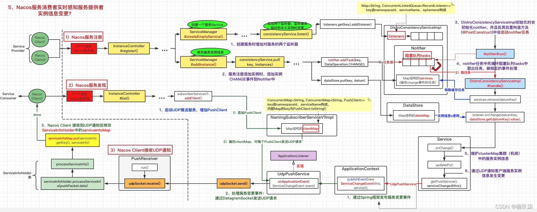
热文图文源码分析Nacos如何实时感知服务提供者实例信息/个数的变更?一、前言 在前面我们分析完了Nacos服务注册、服务发现的原理;当研究完Nacos作为服务配置中心时,是通过定时任务 + 长轮询的方式实现配置信息的准实时动态刷新;突发奇想那么服务实例信息变更,作为服务的消费者如何实...
热文Nacos优先使用本地Nacos配置文件验证,源头LocalConfigInfoProcessor.getFailover()一、前言 分析完SpringBoot启动加载Nacos配置的流程,我们注意到它会优先使用LocalConfigInfoProcessor.getFailover()加载Nacos的本地配置文件,文件路径如下: use...
热文图文详述Nacos配置中心使用:应用间配置共享、扩展配置文件加载优先级、新老版本差异一、前言 项目上使用Nacos做为配置中心,以前使用的是Concul;现在准备详细梳理一下Nacos做为配置中心的配置文件加载优先级问题,因为以前在使用Consul的时候,由于配置文件优先级问题踩过大坑。 二、实战 ...
热文图文详述Nacos服务发现源码分析一、Nacos服务发现流程图 建议大家自己梳理一下流程,也可以参考:Nacos服务注册源码分析流程图 二、找源码入口 spring-cloud-commons包中定义了一套服务发现的规范,核心逻辑在Discovery...
热文can not get cluster name in registry config ‘service.vgroupMapping.xx‘, please make sure registry一、前言 最近在公司遇到分布式事务嵌套子事务的问题,用的也是seata,于是就准备自己研究一下seata。在搭建项目的过程中,发现一直无法将服务注册到Seata服务中,报错如下: can not get cluste...
热文图文源码分析Nacos如何实时感知服务提供者实例信息/个数的变更?一、前言 在前面我们分析完了Nacos服务注册、服务发现的原理;当研究完Nacos作为服务配置中心时,是通过定时任务 + 长轮询的方式实现配置信息的准实时动态刷新;突发奇想那么服务实例信息变更,作为服务的消费者如何实...
热文Nacos优先使用本地Nacos配置文件验证,源头LocalConfigInfoProcessor.getFailover()一、前言 分析完SpringBoot启动加载Nacos配置的流程,我们注意到它会优先使用LocalConfigInfoProcessor.getFailover()加载Nacos的本地配置文件,文件路径如下: use...
热文Spring Cloud Alibaba - 03 注册中心Nacos 应用篇文章目录 无注册中心直接调用Demo 注册中心的演进 Nacos Server 安装 Linux 下的 安装 (单节点) Nacos Client 接入 Step 1 搞依赖 Step 2 搞注解 @EnableDi...
热文Spring Cloud Alibaba - 12 使用Nacos的元数据实现金丝雀发布功能文章目录 需求 改造 自定义规则 全局规则配置 配置文件 验证 源码 需求 新功能要上线了 , order-center 存在二个版本 V1(老版本) V2(新版本),product-center也存在二个版本V1(...
波场便宜能量-2TRX=1次转账次数直接节省80%!无视对方有没有U或者是否交易所,低于2TRX的都是钓