置顶联合漏洞预警服务(2022-07-19 暂停开放)关于在线社工库关闭的问题 TOOBUG博客自2016年开始与之前守夜人平台进行合作,充分利用守夜人平台的预警中心,为双方会员提供信息安全预警、账号行为分析、个人信息检索、人际关系分析、用户网络指纹记录、精准IP定位等...
热文三万字长文带你深入了解Spring框架!为你的春招做好准备!Table of Contents generated with DocToc Spring 介绍 什么是spring? Spring框架的设计目标,设计理念,和核心是什么? Spring和SpringMVC的关系 ...
热文一文了解Solr框架!为你的春招做好准备!Table of Contents generated with DocToc solr原理 索引 索引创建 搜索步骤 空间搜索原理 GeoHash算法 solr原理 索引 Solr/Lucene采用的是一种反向索引...
热文一文搞定Nginx!为你的春招做好准备!Table of Contents generated with DocToc Nginx是什么? 我们为什么选择Nginx? 1. IO多路复用epoll 2. 轻量级 3. CPU亲和 4. sendfile 模...
热文万字长文带你深入理解netty!为你的春招做好准备!Table of Contents generated with DocToc 1、IO和NIO 面向流和面向Buffer 选择器 区别 2、JDK原生NIO程序的问题 3、Netty的介绍 Netty的主要特点 1...
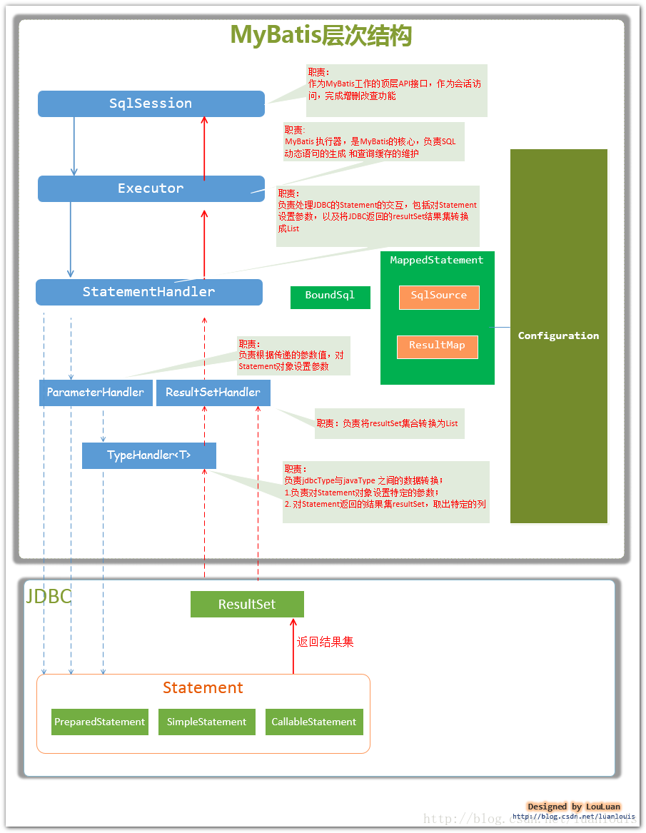
热文一文搞定MyBatis面试常见问题!为你的春招做好准备!Table of Contents generated with DocToc MyBatis介绍 ORM JPA MyBatis概念 MyBatis优点 MyBatis原理 MyBatis的设计思想 一级缓存和二级...
热文万字长文带你深入理解Kafka!为春招面试做好准备!Table of Contents generated with DocToc Kafka介绍 Kafka特性 Kafka使用场景 Kafka术语 Kafka集群 线上集群部署方案 操作系统 磁盘 磁盘容量 带宽 集...
热文七万字长文带你搞定Dubbo!超详细解析助你过春招!Table of Contents generated with DocToc 1、Dubbo的架构原理 Dubbo架构图 节点角色说明 调用关系说明 整体架构分层设计 Dubbo和Spring Cloud区别 2、...
热文设计模式面试复习,为你的春招做准备!Table of Contents generated with DocToc 23种设计模式彩图 动态代理和静态代理 静态代理 动态代理 静态代理与动态代理的区别 JDK中的动态代理和CGLIB 实现动态代理的方案...
热文一文搞定Redis数据库面试问题!为你的春招做准备!Table of Contents generated with DocToc Redis介绍 Redis特点 Redis和Memcached区别 Redis内部数据结构 字符串 字典 压缩列表 快速列表 跳跃列表 ...
热文一文搞定Mysql数据库面试问题!为你的春招做好准备!Table of Contents generated with DocToc 数据库基础知识 数据库的定义 什么是SQL? 什么是MySQL? MySQL的架构 MySQL的binlog有有几种录入格式?分别有什么...
?免费转账波场网络的USDT-2TRX=1次转账次数直接节省80%!无视对方有没有U或者是否交易所,低于2