置顶联合漏洞预警服务(2022-07-19 暂停开放)关于在线社工库关闭的问题 TOOBUG博客自2016年开始与之前守夜人平台进行合作,充分利用守夜人平台的预警中心,为双方会员提供信息安全预警、账号行为分析、个人信息检索、人际关系分析、用户网络指纹记录、精准IP定位等...
热文delete from xx_table(删除全表数据)对应的binlog是怎么记录的?一、确定问题 像这种听起来就比较难的问题,我们首先要核实面试官想问的和我们理解的问题是同一个吗? 避免回答错误。 这道题可以从两个方面去聊: 1> binlog的日志存储结构,即:binlog日志是如何存储到binl...
热文精通Java并发编程N:深入理解AQS的实现原理、源码分析文章目录 一、AQS原理 1、AQS是什么? 2、AQS的核心:CLH队列 3、以独占锁同步状态的获取和释放为例: 4、从具体的代码实现来看 1)互斥锁 **<1>** `acquire()`获取互斥锁 **<2>*...
热文精通Java并发编程N+3:可重入锁原理、自己实现一个可重入锁一、可重入锁原理? 可重入锁最重要的作用就是可以避免死锁。防止出现线程被自己所阻塞的情况。 比如:线程A获取了对象B的锁,开始执行代码,然后又发现下面的一个方法需要再次获取对象B的锁,此时对象B的锁已经被线程A占用了...
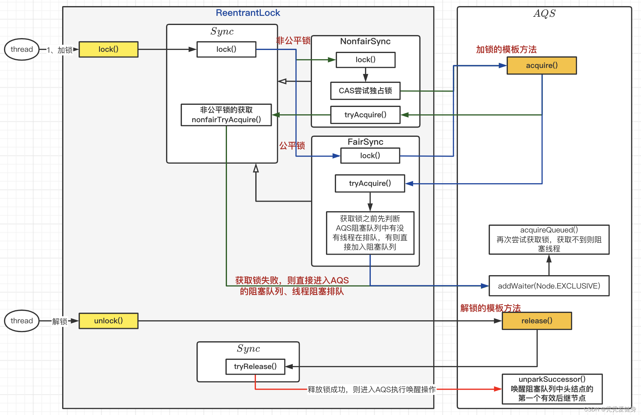
热文精通Java并发编程N+1:ReentrantLock锁机制原理/源码分析文章目录 一、Lock原理 1、lock()获取锁流程 2、unlock()释放锁流程: 3、面试题2:为什么非公平锁的性能优于公平锁? 二、ReentrantLock源码分析 1、变量和构造器 2、lock()加锁...
热文Idea中为java程序添加启动参数(含:VM options、Program arguments、Environment variable)一、运行Java程序 我们运行Java程序的时候,一般可以通过下列方式: 运行某个Class类(class表示的是包含main函数的class名称(含包名)) java [options] class [argume...
热文精通Java并发编程:源码分析ThreadPoolExecutor线程池实现原理?一、为什么要使用线程池? 降低资源消耗:通过重复利用已创建的线程 以降低线程创建和销毁带来的额外消耗。 提高响应速度:当任务到达时,可以不需要等待线程创建就能立即执行。 提高线程的可管理性:线程是稀缺资源,如果无限制...
热文精通Java并发编程N+4:InheritableThreadLocal(可继承的ThreadLocal)详解一、前言 前一段时间做了个服务调用链路追踪的需求,最后需要把trace信息通过Mybatis Plugin持久化到每个业务表中;以供后面的日志审计服务使用。 其中我采用ThreadLocal把trace信息传递到My...
热文Lombok报错:You aren‘t using a compiler supported by lombok, so lombok will not work and has been disab问题描述 1> 详细报错: java: You aren’t using a compiler supported by lombok, so lombok will not work and has been di...
热文图文源码分析Nacos如何实时感知服务提供者实例信息/个数的变更?一、前言 在前面我们分析完了Nacos服务注册、服务发现的原理;当研究完Nacos作为服务配置中心时,是通过定时任务 + 长轮询的方式实现配置信息的准实时动态刷新;突发奇想那么服务实例信息变更,作为服务的消费者如何实...
热文Zookeeper全解析----Paxos1. Paxos算法背景 Paxos算法是基于消息传递且具有高度容错特性的一致性算法,是目前公认的解决分布式一致性问题最有效的算法之一,其他算法都是Paxos的改进或简化,其解决的问题就是在分布式系统中如何就某个值(...
2TRX能量租赁-2TRX=1次转账次数直接节省80%!无视对方有没有U或者是否交易所,低于2TRX的都