置顶联合漏洞预警服务(2022-07-19 暂停开放)关于在线社工库关闭的问题 TOOBUG博客自2016年开始与之前守夜人平台进行合作,充分利用守夜人平台的预警中心,为双方会员提供信息安全预警、账号行为分析、个人信息检索、人际关系分析、用户网络指纹记录、精准IP定位等...
热文死磕 OAuth2,教练我要学全套的!昨天松哥和小伙伴们说了 OAuth2 中的授权码模式,我从头到尾写了一个非常详细的案例,来和小伙伴们分享授权码模式的使用。 有小伙伴表示为什么没有另外三种授权模式的演示代码?要学就学全套的!这不,松哥赶紧把另外三个授...
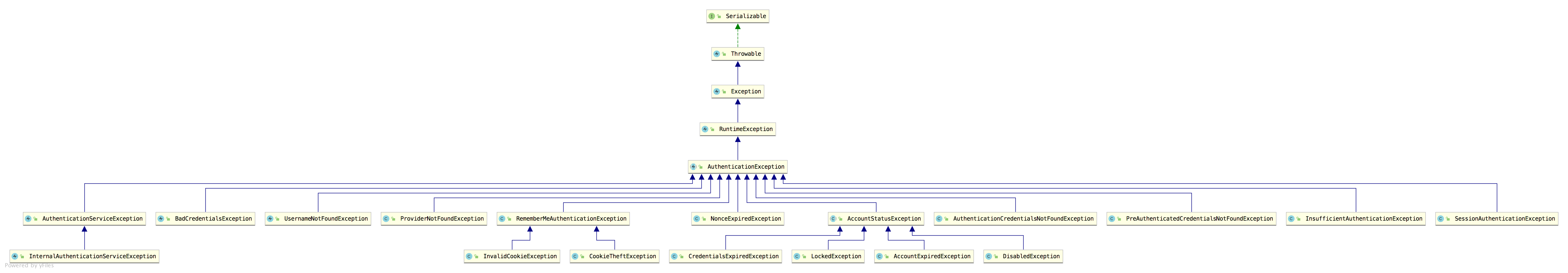
热文一文搞定 Spring Security 异常处理机制!今天来和小伙伴们聊一聊 Spring Security 中的异常处理机制。 在 Spring Security 的过滤器链中,ExceptionTranslationFilter 过滤器专门用来处理异常,在 Exce...
热文Spring Security 配置中的 and 到底该怎么理解?我们先来看一个简单的配置: @Override protected void configure(HttpSecurity http) throws Exception { http.authorizeRequest...
热文神奇!自己 new 出来的对象一样也可以被 Spring 容器管理!按理说自己 new 出来的对象和容器是没有关系的,但是在 Spring Security 框架中也 new 了很多对象出来,一样也可以被容器管理,那么它是怎么做到的? 今天来和大家聊一个略微冷门的话题,Spring ...
热文Spring 源码第二弹!XML 文件解析流程Spring 源码继续开整! 上篇文章中,松哥和大家分享了 Spring 中配置文件的加载方式,如果小伙伴们还没看过,一定先看一下,这有助于更好的理解本文,传送门:Spring 源码第一篇开整!配置文件是怎么加载的?...
热文花式玩 Spring Boot!过滤器竟有 N 种注册方式!松哥手把手教你要说在 Spring Boot 中注册过滤器有三种方式,你都能想到哪些呢?今天松哥就来和大家聊一聊 Spring Boot 中注册过滤器的三种方式! 其实本来是想和大家聊 Spring Security 过滤器链的问...
热文Spring Security 多种加密方案共存,老破旧系统整合利器!关于密码加密的问题,松哥之前已经和大家聊过了,参考: Spring Boot 中密码加密的两种姿势! 这篇文章中,松哥给大家介绍了两种密码加密方案,但是两种都是独立使用的!能不能在同一个项目中同时存在多种密码加密方案...
热文Spring Security 中的四种权限控制方式Spring Security 中对于权限控制默认已经提供了很多了,但是,一个优秀的框架必须具备良好的扩展性,恰好,Spring Security 的扩展性就非常棒,我们既可以使用 Spring Security 提...
热文Spring Boot 中如何实现 HTTP 认证?HttpBasic 认证有一定的局限性与安全隐患,因此在实际项目中使用并不多,但是,有的时候为了测试方便,开启 HttpBasic 认证能方便很多。 因此松哥今天还是来和大家简单聊一聊 Spring Security...
热文Spring 源码第一篇开整!配置文件是怎么加载的?上周把话撂出来,看起来小伙伴们都挺期待的,其实松哥也迫不及待想要开启一个全新的系列。 但是目前的 Spring Security 系列还在连载中,还没写完。连载这事,一鼓作气,再而衰三而竭,一定要一次搞定,Sprin...
u地址转错【TL55e9A9i3KPanESoo3LffCYG9kQv5HWsR】转错请联系TG:@TrxEm